Definition Type: Element
Name: VerticalDatum
Namespace: http://www.opengis.net/gml
Type: gml:VerticalDatumType
Containing Schema: datums.xsd
Abstract
Collapse XSD Schema Diagram:
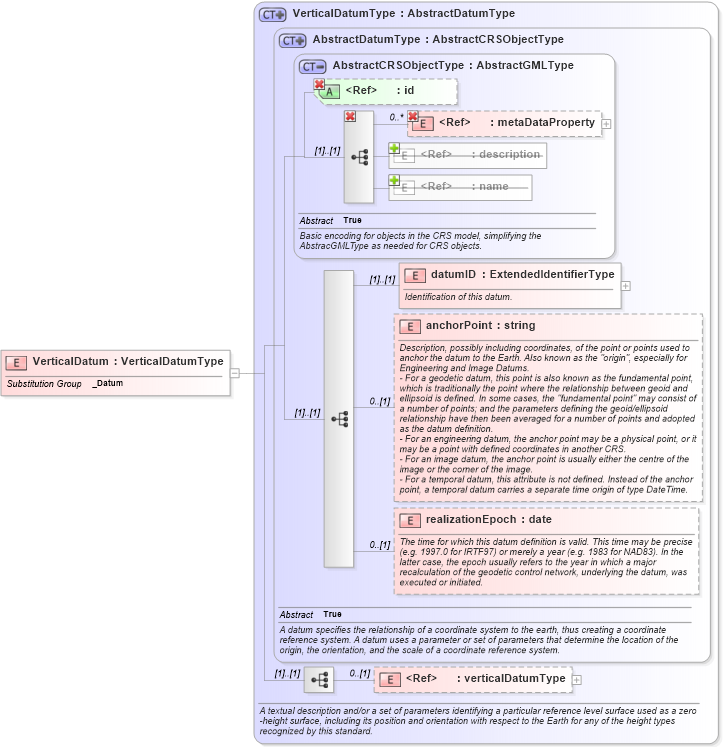
Drilldown into verticalDatumType in schema datums_xsd Drilldown into realizationEpoch in schema datums_xsd Drilldown into anchorPoint in schema datums_xsd Drilldown into datumID in schema datums_xsd Drilldown into name in schema gmlbase_xsd Drilldown into description in schema gmlbase_xsd Drilldown into metaDataProperty in schema gmlbase_xsd Drilldown into id in schema gmlbase_xsd Drilldown into AbstractCRSObjectType in schema referencesystems_xsd Drilldown into AbstractDatumType in schema datums_xsd Drilldown into VerticalDatumType in schema datums_xsdXSD Diagram of VerticalDatum in schema datums_xsd (Geography Markup Language)
Collapse XSD Schema Code:
<xsd:element name="VerticalDatum" type="gml:VerticalDatumType" substitutionGroup="gml:_Datum" xmlns:xsd="http://www.w3.org/2001/XMLSchema" />
Collapse Child Elements:
Name Type Min Occurs Max Occurs
metaDataProperty gml:metaDataProperty 0 unbounded
description gml:description 0 (1)
name gml:name 0 unbounded
metaDataProperty gml:metaDataProperty 0 unbounded
datumID gml:datumID (1) (1)
anchorPoint gml:anchorPoint 0 (1)
realizationEpoch gml:realizationEpoch 0 (1)
verticalDatumType gml:verticalDatumType 0 (1)
Collapse Child Attributes:
Name Type Default Value Use
id gml:id Optional
Collapse Derivation Tree:
Collapse References:
gml:_Datum