Definition Type: Element
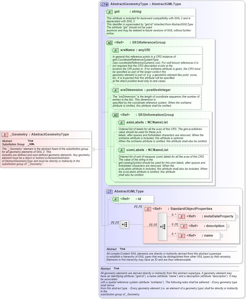
Name: _Geometry
Namespace: http://www.opengis.net/gml
Type: gml:AbstractGeometryType
Containing Schema: geometryBasic0d1d.xsd
Abstract True
Documentation:
The "_Geometry" element is the abstract head of the substituition group for all geometry elements of GML 3. This includes pre-defined and user-defined geometry elements. Any geometry element must be a direct or indirect extension/restriction of AbstractGeometryType and must be directly or indirectly in the substitution group of "_Geometry".
Collapse XSD Schema Diagram:
Drilldown into name in schema gmlbase_xsd Drilldown into description in schema gmlbase_xsd Drilldown into metaDataProperty in schema gmlbase_xsd Drilldown into StandardObjectProperties in schema gmlbase_xsd Drilldown into id in schema gmlbase_xsd Drilldown into AbstractGMLType in schema gmlbase_xsd Drilldown into uomLabels in schema geometrybasic0d1d_xsd Drilldown into axisLabels in schema geometrybasic0d1d_xsd Drilldown into SRSInformationGroup in schema geometrybasic0d1d_xsd Drilldown into srsDimension in schema geometrybasic0d1d_xsd Drilldown into srsName in schema geometrybasic0d1d_xsd Drilldown into SRSReferenceGroup in schema geometrybasic0d1d_xsd Drilldown into gid in schema geometrybasic0d1d_xsd Drilldown into AbstractGeometryType in schema geometrybasic0d1d_xsdXSD Diagram of _Geometry in schema geometrybasic0d1d_xsd (Geography Markup Language)
Collapse XSD Schema Code:
<element name="_Geometry" type="gml:AbstractGeometryType" abstract="true" substitutionGroup="gml:_GML">
    <annotation>
        <documentation>The "_Geometry" element is the abstract head of the substituition group for all geometry elements of GML 3. This 
			includes pre-defined and user-defined geometry elements. Any geometry element must be a direct or indirect extension/restriction 
			of AbstractGeometryType and must be directly or indirectly in the substitution group of "_Geometry".</documentation>
        <appinfo>
            <sch:pattern name="Check SRS tags" xmlns:sch="http://www.ascc.net/xml/schematron">
                <sch:rule context="gml:_Geometry">
                    <sch:extends rule="CRSLabels" />
                </sch:rule>
            </sch:pattern>
        </appinfo>
    </annotation>
</element>
Collapse Child Elements:
Name Type Min Occurs Max Occurs
metaDataProperty gml:metaDataProperty 0 unbounded
description gml:description 0 (1)
name gml:name 0 unbounded
<xs:group> gml:StandardObjectProperties (1) (1)
Collapse Child Attributes:
Name Type Default Value Use
id gml:id Optional
gid gml:gid Optional
srsName gml:srsName Optional
srsDimension gml:srsDimension Optional
axisLabels gml:axisLabels Optional
uomLabels gml:uomLabels Optional
Collapse Derivation Tree:
Collapse References:
gml:_GML