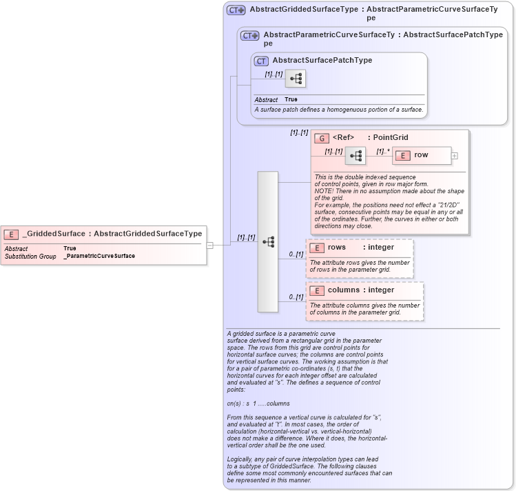
Definition Type: Element
Name: _GriddedSurface
Namespace: http://www.opengis.net/gml
Type: gml:AbstractGriddedSurfaceType
Containing Schema: geometryPrimitives.xsd
Abstract True
Collapse XSD Schema Diagram:
Drilldown into columns in schema geometryprimitives_xsd Drilldown into rows in schema geometryprimitives_xsd Drilldown into row in schema geometryprimitives_xsd Drilldown into PointGrid in schema geometryprimitives_xsd Drilldown into AbstractSurfacePatchType in schema geometryprimitives_xsd Drilldown into AbstractParametricCurveSurfaceType in schema geometryprimitives_xsd Drilldown into AbstractGriddedSurfaceType in schema geometryprimitives_xsdXSD Diagram of _GriddedSurface in schema geometryprimitives_xsd (Geography Markup Language)
Collapse XSD Schema Code:
<element name="_GriddedSurface" type="gml:AbstractGriddedSurfaceType" abstract="true" substitutionGroup="gml:_ParametricCurveSurface" />
Collapse Child Elements:
Name Type Min Occurs Max Occurs
row gml:row (1) unbounded
rows gml:rows 0 (1)
columns gml:columns 0 (1)
<xs:group> gml:PointGrid (1) (1)
Collapse Derivation Tree:
Collapse References:
gml:_ParametricCurveSurface