Definition Type: ComplexType
Name: ConeType
Namespace: http://www.opengis.net/gml
Type: gml:AbstractGriddedSurfaceType
Containing Schema: geometryPrimitives.xsd
Abstract
Documentation:
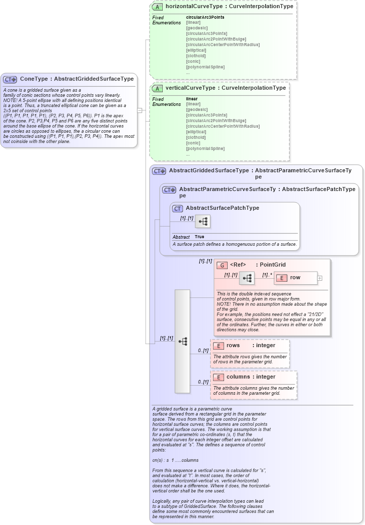
A cone is a gridded surface given as a family of conic sections whose control points vary linearly. NOTE! A 5-point ellipse with all defining positions identical is a point. Thus, a truncated elliptical cone can be given as a 2x5 set of control points ((P1, P1, P1, P1, P1), (P2, P3, P4, P5, P6)). P1 is the apex of the cone. P2, P3,P4, P5 and P6 are any five distinct points around the base ellipse of the cone. If the horizontal curves are circles as opposed to ellipses, the a circular cone can be constructed using ((P1, P1, P1),(P2, P3, P4)). The apex most not coinside with the other plane.
Collapse XSD Schema Diagram:
Drilldown into columns in schema geometryprimitives_xsd Drilldown into rows in schema geometryprimitives_xsd Drilldown into row in schema geometryprimitives_xsd Drilldown into PointGrid in schema geometryprimitives_xsd Drilldown into AbstractSurfacePatchType in schema geometryprimitives_xsd Drilldown into AbstractParametricCurveSurfaceType in schema geometryprimitives_xsd Drilldown into AbstractGriddedSurfaceType in schema geometryprimitives_xsd Drilldown into verticalCurveType in schema geometryprimitives_xsd Drilldown into horizontalCurveType in schema geometryprimitives_xsdXSD Diagram of ConeType in schema geometryprimitives_xsd (Geography Markup Language)
Collapse XSD Schema Code:
<complexType name="ConeType">
    <annotation>
        <documentation>A cone is a gridded surface given as a
   family of conic sections whose control points vary linearly.
   NOTE! A 5-point ellipse with all defining positions identical
   is a point. Thus, a truncated elliptical cone can be given as a
   2x5 set of control points
   ((P1, P1, P1, P1, P1), (P2, P3, P4, P5, P6)). P1 is the apex 
   of the cone. P2, P3,P4, P5 and P6 are any five distinct points
   around the base ellipse of the cone. If the horizontal curves
   are circles as opposed to ellipses, the a circular cone can
   be constructed using ((P1, P1, P1),(P2, P3, P4)). The apex most     
   not coinside with the other plane.</documentation>
    </annotation>
    <complexContent>
        <extension base="gml:AbstractGriddedSurfaceType">
            <attribute name="horizontalCurveType" type="gml:CurveInterpolationType" fixed="circularArc3Points" />
            <attribute name="verticalCurveType" type="gml:CurveInterpolationType" fixed="linear" />
        </extension>
    </complexContent>
</complexType>
Collapse Child Elements:
Name Type Min Occurs Max Occurs
row gml:row (1) unbounded
rows gml:rows 0 (1)
columns gml:columns 0 (1)
<xs:group> gml:PointGrid (1) (1)
Collapse Child Attributes:
Name Type Default Value Use
horizontalCurveType gml:horizontalCurveType (Optional)
verticalCurveType gml:verticalCurveType (Optional)
Collapse Derivation Tree:
Collapse References:
gml:Cone