Definition Type: ComplexType
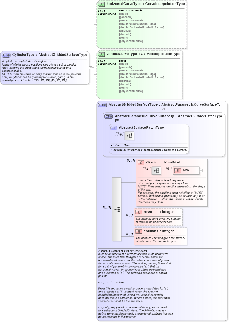
Name: CylinderType
Namespace: http://www.opengis.net/gml
Type: gml:AbstractGriddedSurfaceType
Containing Schema: geometryPrimitives.xsd
Abstract
Documentation:
A cylinder is a gridded surface given as a family of circles whose positions vary along a set of parallel lines, keeping the cross sectional horizontal curves of a constant shape. NOTE! Given the same working assumptions as in the previous note, a Cylinder can be given by two circles, giving us the control points of the form ((P1, P2, P3),(P4, P5, P6)).
Collapse XSD Schema Diagram:
Drilldown into columns in schema geometryprimitives_xsd Drilldown into rows in schema geometryprimitives_xsd Drilldown into row in schema geometryprimitives_xsd Drilldown into PointGrid in schema geometryprimitives_xsd Drilldown into AbstractSurfacePatchType in schema geometryprimitives_xsd Drilldown into AbstractParametricCurveSurfaceType in schema geometryprimitives_xsd Drilldown into AbstractGriddedSurfaceType in schema geometryprimitives_xsd Drilldown into verticalCurveType in schema geometryprimitives_xsd Drilldown into horizontalCurveType in schema geometryprimitives_xsdXSD Diagram of CylinderType in schema geometryprimitives_xsd (Geography Markup Language)
Collapse XSD Schema Code:
<complexType name="CylinderType">
    <annotation>
        <documentation>A cylinder is a gridded surface given as a
   family of circles whose positions vary along a set of parallel
   lines, keeping the cross sectional horizontal curves of a
   constant shape.
   NOTE! Given the same working assumptions as in the previous
   note, a Cylinder can be given by two circles, giving us the
   control points of the form ((P1, P2, P3),(P4, P5, P6)).</documentation>
    </annotation>
    <complexContent>
        <extension base="gml:AbstractGriddedSurfaceType">
            <attribute name="horizontalCurveType" type="gml:CurveInterpolationType" fixed="circularArc3Points" />
            <attribute name="verticalCurveType" type="gml:CurveInterpolationType" fixed="linear" />
        </extension>
    </complexContent>
</complexType>
Collapse Child Elements:
Name Type Min Occurs Max Occurs
row gml:row (1) unbounded
rows gml:rows 0 (1)
columns gml:columns 0 (1)
<xs:group> gml:PointGrid (1) (1)
Collapse Child Attributes:
Name Type Default Value Use
horizontalCurveType gml:horizontalCurveType (Optional)
verticalCurveType gml:verticalCurveType (Optional)
Collapse Derivation Tree:
Collapse References:
gml:Cylinder