Definition Type: ComplexType
Name: EnvelopeType
Namespace: http://www.opengis.net/gml
Containing Schema: geometryBasic0d1d.xsd
Abstract
Documentation:
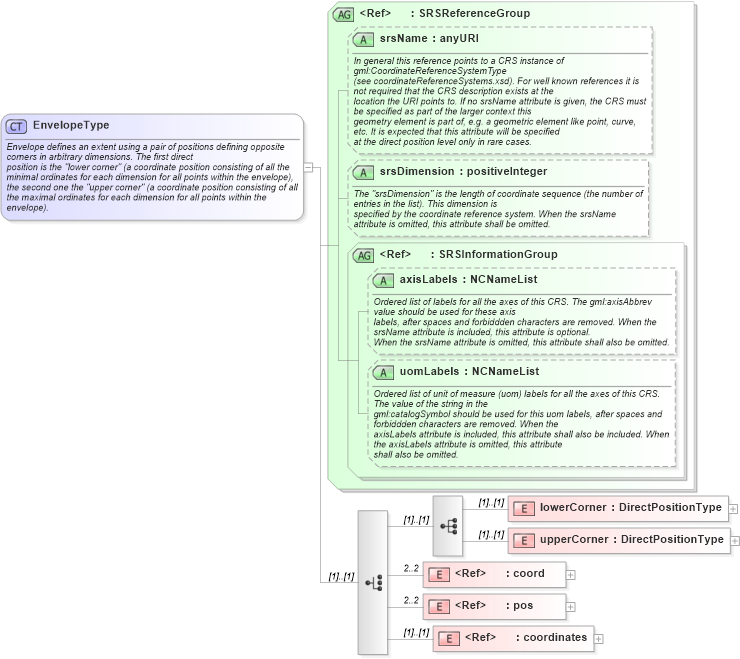
Envelope defines an extent using a pair of positions defining opposite corners in arbitrary dimensions. The first direct position is the "lower corner" (a coordinate position consisting of all the minimal ordinates for each dimension for all points within the envelope), the second one the "upper corner" (a coordinate position consisting of all the maximal ordinates for each dimension for all points within the envelope).
Collapse XSD Schema Diagram:
Drilldown into coordinates in schema geometrybasic0d1d_xsd Drilldown into pos in schema geometrybasic0d1d_xsd Drilldown into coord in schema geometrybasic0d1d_xsd Drilldown into upperCorner in schema geometrybasic0d1d_xsd Drilldown into lowerCorner in schema geometrybasic0d1d_xsd Drilldown into uomLabels in schema geometrybasic0d1d_xsd Drilldown into axisLabels in schema geometrybasic0d1d_xsd Drilldown into SRSInformationGroup in schema geometrybasic0d1d_xsd Drilldown into srsDimension in schema geometrybasic0d1d_xsd Drilldown into srsName in schema geometrybasic0d1d_xsd Drilldown into SRSReferenceGroup in schema geometrybasic0d1d_xsdXSD Diagram of EnvelopeType in schema geometrybasic0d1d_xsd (Geography Markup Language)
Collapse XSD Schema Code:
<complexType name="EnvelopeType">
    <annotation>
        <documentation>Envelope defines an extent using a pair of positions defining opposite corners in arbitrary dimensions. The first direct 
			position is the "lower corner" (a coordinate position consisting of all the minimal ordinates for each dimension for all points within the envelope), 
			the second one the "upper corner" (a coordinate position consisting of all the maximal ordinates for each dimension for all points within the 
			envelope).</documentation>
    </annotation>
    <choice>
        <sequence>
            <element name="lowerCorner" type="gml:DirectPositionType" />
            <element name="upperCorner" type="gml:DirectPositionType" />
        </sequence>
        <element ref="gml:coord" minOccurs="2" maxOccurs="2">
            <annotation>
                <appinfo>deprecated</appinfo>
                <documentation>deprecated with GML version 3.0</documentation>
            </annotation>
        </element>
        <element ref="gml:pos" minOccurs="2" maxOccurs="2">
            <annotation>
                <appinfo>deprecated</appinfo>
                <documentation>Deprecated with GML version 3.1. Use the explicit properties "lowerCorner" and "upperCorner" instead.</documentation>
            </annotation>
        </element>
        <element ref="gml:coordinates">
            <annotation>
                <documentation>Deprecated with GML version 3.1.0. Use the explicit properties "lowerCorner" and "upperCorner" instead.</documentation>
            </annotation>
        </element>
    </choice>
    <attributeGroup ref="gml:SRSReferenceGroup" />
</complexType>
Collapse Child Elements:
Name Type Min Occurs Max Occurs
lowerCorner gml:lowerCorner (1) (1)
upperCorner gml:upperCorner (1) (1)
coord gml:coord 2 2
pos gml:pos 2 2
coordinates gml:coordinates (1) (1)
Collapse Child Attributes:
Name Type Default Value Use
srsName gml:srsName Optional
srsDimension gml:srsDimension Optional
axisLabels gml:axisLabels Optional
uomLabels gml:uomLabels Optional
Collapse Derivation Tree:
Collapse References:
gml:boundingBox, gml:Envelope, gml:EnvelopeWithTimePeriodType, gml:verticalExtent