Definition Type: Element
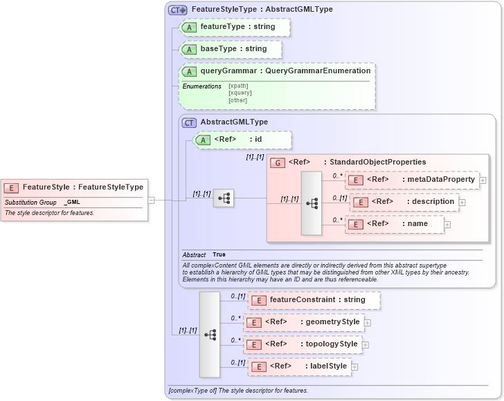
Name: FeatureStyle
Namespace: http://www.opengis.net/gml
Type: gml:FeatureStyleType
Containing Schema: defaultStyle.xsd
Abstract
Documentation:
The style descriptor for features.
Collapse XSD Schema Diagram:
Drilldown into labelStyle in schema defaultstyle_xsd Drilldown into topologyStyle in schema defaultstyle_xsd Drilldown into geometryStyle in schema defaultstyle_xsd Drilldown into featureConstraint in schema defaultstyle_xsd Drilldown into name in schema gmlbase_xsd Drilldown into description in schema gmlbase_xsd Drilldown into metaDataProperty in schema gmlbase_xsd Drilldown into StandardObjectProperties in schema gmlbase_xsd Drilldown into id in schema gmlbase_xsd Drilldown into AbstractGMLType in schema gmlbase_xsd Drilldown into queryGrammar in schema defaultstyle_xsd Drilldown into baseType in schema defaultstyle_xsd Drilldown into featureType in schema defaultstyle_xsd Drilldown into FeatureStyleType in schema defaultstyle_xsdXSD Diagram of FeatureStyle in schema defaultstyle_xsd (Geography Markup Language)
Collapse XSD Schema Code:
<element name="FeatureStyle" type="gml:FeatureStyleType" substitutionGroup="gml:_GML">
    <annotation>
        <documentation>The style descriptor for features.</documentation>
    </annotation>
</element>
Collapse Child Elements:
Name Type Min Occurs Max Occurs
metaDataProperty gml:metaDataProperty 0 unbounded
description gml:description 0 (1)
name gml:name 0 unbounded
featureConstraint gml:featureConstraint 0 (1)
geometryStyle gml:geometryStyle 0 unbounded
topologyStyle gml:topologyStyle 0 unbounded
labelStyle gml:labelStyle 0 (1)
<xs:group> gml:StandardObjectProperties (1) (1)
Collapse Child Attributes:
Name Type Default Value Use
id gml:id Optional
featureType gml:featureType Optional
baseType gml:baseType Optional
queryGrammar gml:queryGrammar (Optional)
Collapse Derivation Tree:
Collapse References:
gml:_GML