Definition Type: Element
Name: RectifiedGridCoverage
Namespace: http://www.opengis.net/gml
Type: gml:RectifiedGridCoverageType
Containing Schema: coverage.xsd
Abstract
Collapse XSD Schema Diagram:
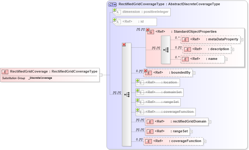
Drilldown into coverageFunction in schema coverage_xsd Drilldown into rangeSet in schema coverage_xsd Drilldown into rectifiedGridDomain in schema coverage_xsd Drilldown into coverageFunction in schema coverage_xsd Drilldown into rangeSet in schema coverage_xsd Drilldown into domainSet in schema coverage_xsd Drilldown into location in schema feature_xsd Drilldown into boundedBy in schema feature_xsd Drilldown into name in schema gmlbase_xsd Drilldown into description in schema gmlbase_xsd Drilldown into metaDataProperty in schema gmlbase_xsd Drilldown into StandardObjectProperties in schema gmlbase_xsd Drilldown into id in schema gmlbase_xsd Drilldown into dimension in schema coverage_xsd Drilldown into RectifiedGridCoverageType in schema coverage_xsdXSD Diagram of RectifiedGridCoverage in schema coverage_xsd (Geography Markup Language)
Collapse XSD Schema Code:
<element name="RectifiedGridCoverage" type="gml:RectifiedGridCoverageType" substitutionGroup="gml:_DiscreteCoverage" />
Collapse Child Elements:
Name Type Min Occurs Max Occurs
metaDataProperty gml:metaDataProperty 0 unbounded
description gml:description 0 (1)
name gml:name 0 unbounded
boundedBy gml:boundedBy 0 (1)
location gml:location 0 (1)
domainSet gml:domainSet (1) (1)
rangeSet gml:rangeSet (1) (1)
coverageFunction gml:coverageFunction 0 (1)
boundedBy gml:boundedBy 0 (1)
rectifiedGridDomain gml:rectifiedGridDomain (1) (1)
rangeSet gml:rangeSet (1) (1)
coverageFunction gml:coverageFunction 0 (1)
<xs:group> gml:StandardObjectProperties (1) (1)
<xs:group> gml:StandardObjectProperties (1) (1)
Collapse Child Attributes:
Name Type Default Value Use
id gml:id Optional
dimension gml:dimension Optional
Collapse Derivation Tree:
Collapse References:
gml:_DiscreteCoverage