Definition Type: Element
Name: TimeCalendarEra
Namespace: http://www.opengis.net/gml
Type: gml:TimeCalendarEraType
Containing Schema: temporalReferenceSystems.xsd
Abstract
Collapse XSD Schema Diagram:
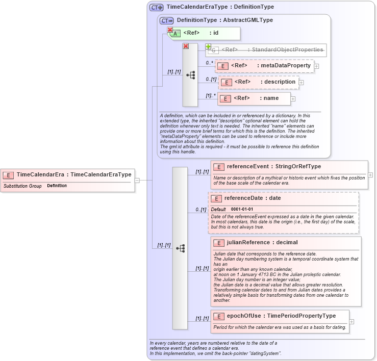
Drilldown into epochOfUse in schema temporalreferencesystems_xsd Drilldown into julianReference in schema temporalreferencesystems_xsd Drilldown into referenceDate in schema temporalreferencesystems_xsd Drilldown into referenceEvent in schema temporalreferencesystems_xsd Drilldown into name in schema gmlbase_xsd Drilldown into description in schema gmlbase_xsd Drilldown into metaDataProperty in schema gmlbase_xsd Drilldown into StandardObjectProperties in schema gmlbase_xsd Drilldown into id in schema gmlbase_xsd Drilldown into DefinitionType in schema dictionary_xsd Drilldown into TimeCalendarEraType in schema temporalreferencesystems_xsdXSD Diagram of TimeCalendarEra in schema temporalreferencesystems_xsd (Geography Markup Language)
Collapse XSD Schema Code:
<element name="TimeCalendarEra" type="gml:TimeCalendarEraType" substitutionGroup="gml:Definition" />
Collapse Child Elements:
Name Type Min Occurs Max Occurs
metaDataProperty gml:metaDataProperty 0 unbounded
description gml:description 0 (1)
name gml:name 0 unbounded
metaDataProperty gml:metaDataProperty 0 unbounded
description gml:description 0 (1)
name gml:name (1) unbounded
referenceEvent gml:referenceEvent (1) (1)
referenceDate gml:referenceDate 0 (1)
julianReference gml:julianReference (1) (1)
epochOfUse gml:epochOfUse (1) (1)
<xs:group> gml:StandardObjectProperties (1) (1)
Collapse Child Attributes:
Name Type Default Value Use
id gml:id Required
Collapse Derivation Tree:
Collapse References:
gml:Definition