Definition Type: Element
Name: TimePeriod
Namespace: http://www.opengis.net/gml
Type: gml:TimePeriodType
Containing Schema: temporal.xsd
Abstract
Collapse XSD Schema Diagram:
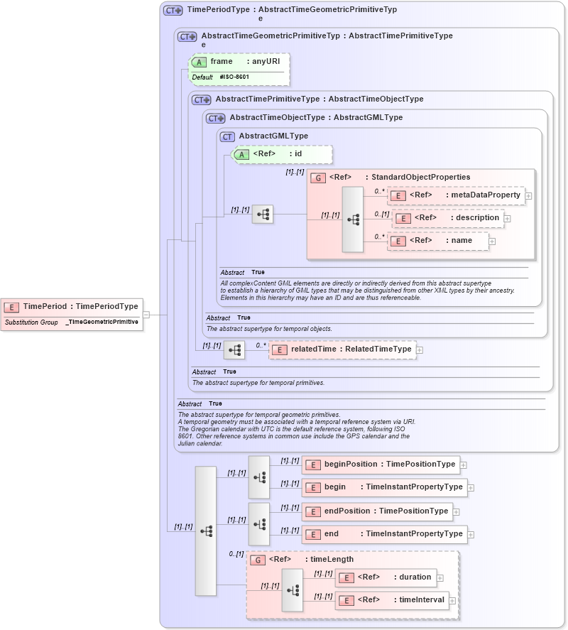
Drilldown into timeInterval in schema temporal_xsd Drilldown into duration in schema temporal_xsd Drilldown into timeLength in schema temporal_xsd Drilldown into end in schema temporal_xsd Drilldown into endPosition in schema temporal_xsd Drilldown into begin in schema temporal_xsd Drilldown into beginPosition in schema temporal_xsd Drilldown into relatedTime in schema temporal_xsd Drilldown into name in schema gmlbase_xsd Drilldown into description in schema gmlbase_xsd Drilldown into metaDataProperty in schema gmlbase_xsd Drilldown into StandardObjectProperties in schema gmlbase_xsd Drilldown into id in schema gmlbase_xsd Drilldown into AbstractGMLType in schema gmlbase_xsd Drilldown into AbstractTimeObjectType in schema temporal_xsd Drilldown into AbstractTimePrimitiveType in schema temporal_xsd Drilldown into frame in schema temporal_xsd Drilldown into AbstractTimeGeometricPrimitiveType in schema temporal_xsd Drilldown into TimePeriodType in schema temporal_xsdXSD Diagram of TimePeriod in schema temporal_xsd (Geography Markup Language)
Collapse XSD Schema Code:
<element name="TimePeriod" type="gml:TimePeriodType" substitutionGroup="gml:_TimeGeometricPrimitive" />
Collapse Child Elements:
Name Type Min Occurs Max Occurs
metaDataProperty gml:metaDataProperty 0 unbounded
description gml:description 0 (1)
name gml:name 0 unbounded
relatedTime gml:relatedTime 0 unbounded
beginPosition gml:beginPosition (1) (1)
begin gml:begin (1) (1)
endPosition gml:endPosition (1) (1)
end gml:end (1) (1)
duration gml:duration (1) (1)
timeInterval gml:timeInterval (1) (1)
<xs:group> gml:StandardObjectProperties (1) (1)
<xs:group> gml:timeLength 0 (1)
Collapse Child Attributes:
Name Type Default Value Use
id gml:id Optional
frame gml:frame #ISO-8601 Optional
Collapse Derivation Tree:
Collapse References:
gml:_TimeGeometricPrimitive