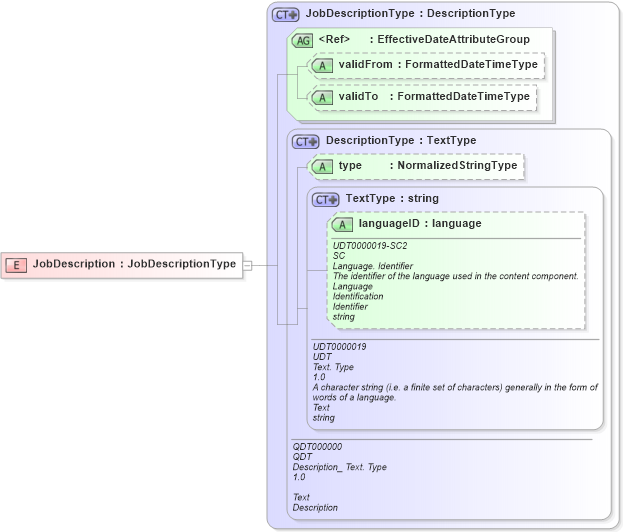
Definition Type: Element
Name: JobDescription
Namespace: http://www.hr-xml.org/3
Type: nsA:JobDescriptionType
Containing Schema: Fields.xsd
Abstract
Collapse XSD Schema Diagram:
Drilldown into languageID in schema unqualifieddatatypes_xsd Drilldown into TextType in schema unqualifieddatatypes_xsd Drilldown into type in schema fields_xsd1 Drilldown into DescriptionType in schema fields_xsd1 Drilldown into validTo in schema fields_xsd Drilldown into validFrom in schema fields_xsd Drilldown into EffectiveDateAttributeGroup in schema fields_xsd Drilldown into JobDescriptionType in schema fields_xsdXSD Diagram of JobDescription in schema fields_xsd (HR-XML - Human Resources XML)
Collapse XSD Schema Code:
<xsd:element name="JobDescription" type="JobDescriptionType" />
Collapse Child Attributes:
Name Type Default Value Use
languageID udt:languageID Optional
type oa:type (Optional)
validFrom nsA:validFrom Optional
validTo nsA:validTo Optional
Collapse Derivation Tree: