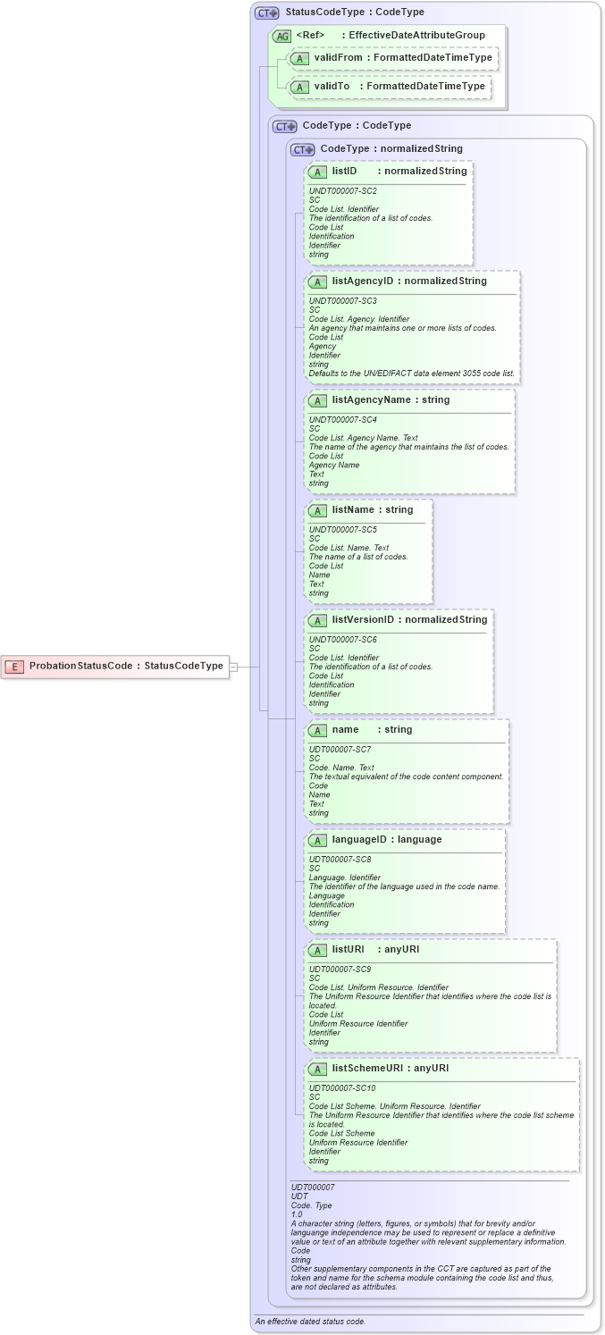
Definition Type: Element
Name: ProbationStatusCode
Namespace: http://www.hr-xml.org/3
Type: nsA:StatusCodeType
Containing Schema: Fields.xsd
Abstract
Collapse XSD Schema Diagram:
Drilldown into listSchemeURI in schema unqualifieddatatypes_xsd Drilldown into listURI in schema unqualifieddatatypes_xsd Drilldown into languageID in schema unqualifieddatatypes_xsd Drilldown into name in schema unqualifieddatatypes_xsd Drilldown into listVersionID in schema unqualifieddatatypes_xsd Drilldown into listName in schema unqualifieddatatypes_xsd Drilldown into listAgencyName in schema unqualifieddatatypes_xsd Drilldown into listAgencyID in schema unqualifieddatatypes_xsd Drilldown into listID in schema unqualifieddatatypes_xsd Drilldown into CodeType in schema unqualifieddatatypes_xsd Drilldown into CodeType in schema fields_xsd1 Drilldown into validTo in schema fields_xsd Drilldown into validFrom in schema fields_xsd Drilldown into EffectiveDateAttributeGroup in schema fields_xsd Drilldown into StatusCodeType in schema fields_xsdXSD Diagram of ProbationStatusCode in schema fields_xsd (HR-XML - Human Resources XML)
Collapse XSD Schema Code:
<xsd:element name="ProbationStatusCode" type="StatusCodeType" />
Collapse Child Attributes:
Name Type Default Value Use
listID udt:listID Optional
listAgencyID udt:listAgencyID Optional
listAgencyName udt:listAgencyName Optional
listName udt:listName Optional
listVersionID udt:listVersionID Optional
name udt:name Optional
languageID udt:languageID Optional
listURI udt:listURI Optional
listSchemeURI udt:listSchemeURI Optional
validFrom nsA:validFrom Optional
validTo nsA:validTo Optional
Collapse Derivation Tree: