Definition Type: ComplexType
Name: ScreeningCatalogJurisdictionalScopeType
Namespace: http://www.hr-xml.org/3
Containing Schema: Components.xsd
Abstract
Documentation:
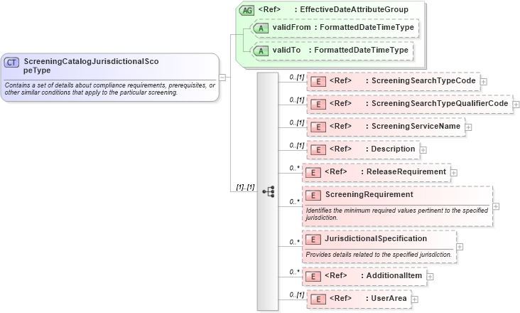
Contains a set of details about compliance requirements, prerequisites, or other similar conditions that apply to the particular screening.
Collapse XSD Schema Diagram:
Drilldown into UserArea in schema fields_xsd Drilldown into AdditionalItem in schema components_xsd Drilldown into JurisdictionalSpecification in schema components_xsd Drilldown into ScreeningRequirement in schema components_xsd Drilldown into ReleaseRequirement in schema components_xsd Drilldown into Description in schema fields_xsd1 Drilldown into ScreeningServiceName in schema fields_xsd Drilldown into ScreeningSearchTypeQualifierCode in schema fields_xsd Drilldown into ScreeningSearchTypeCode in schema fields_xsd Drilldown into validTo in schema fields_xsd Drilldown into validFrom in schema fields_xsd Drilldown into EffectiveDateAttributeGroup in schema fields_xsdXSD Diagram of ScreeningCatalogJurisdictionalScopeType in schema components_xsd (HR-XML - Human Resources XML)
Collapse XSD Schema Code:
<xsd:complexType name="ScreeningCatalogJurisdictionalScopeType">
    <xsd:annotation>
        <xsd:documentation>Contains a set of details about compliance requirements, prerequisites, or other similar conditions that apply to the particular screening.</xsd:documentation>
    </xsd:annotation>
    <xsd:sequence>
        <xsd:element ref="ScreeningSearchTypeCode" minOccurs="0" />
        <xsd:element ref="ScreeningSearchTypeQualifierCode" minOccurs="0" />
        <xsd:element ref="ScreeningServiceName" minOccurs="0" />
        <xsd:element ref="oa:Description" minOccurs="0" />
        <xsd:element ref="ReleaseRequirement" minOccurs="0" maxOccurs="unbounded" />
        <xsd:element name="ScreeningRequirement" minOccurs="0" maxOccurs="unbounded">
            <xsd:annotation>
                <xsd:documentation>Identifies the minimum required values pertinent to the specified jurisdiction.</xsd:documentation>
            </xsd:annotation>
            <xsd:complexType>
                <xsd:sequence>
                    <xsd:element ref="ApplicableRegion" minOccurs="0" maxOccurs="unbounded" />
                    <xsd:element name="PersonLegalIDRequirement" minOccurs="0" maxOccurs="unbounded">
                        <xsd:annotation>
                            <xsd:documentation>Include required  person legal id's and where specified, copy of the government issued legal id.</xsd:documentation>
                        </xsd:annotation>
                        <xsd:complexType>
                            <xsd:sequence>
                                <xsd:element name="PersonLegalIDIndicator" type="oa:IndicatorType" minOccurs="0" maxOccurs="unbounded">
                                    <xsd:annotation>
                                        <xsd:documentation>Include specified person legal id's.</xsd:documentation>
                                    </xsd:annotation>
                                </xsd:element>
                                <xsd:element name="PersonLegalIdImageIndicator" type="oa:IndicatorType" minOccurs="0">
                                    <xsd:annotation>
                                        <xsd:documentation>Include copies of the government issued documents containing the suppliced person legal id.</xsd:documentation>
                                    </xsd:annotation>
                                </xsd:element>
                            </xsd:sequence>
                            <xsd:attribute name="typeCode" type="oa:NormalizedStringType" />
                        </xsd:complexType>
                    </xsd:element>
                    <xsd:element name="ProofOfResidenceImageIndicator" type="oa:IndicatorType" minOccurs="0">
                        <xsd:annotation>
                            <xsd:documentation>Include copies of any documents that will verify the applicants current address. For example, electrical bill.</xsd:documentation>
                        </xsd:annotation>
                    </xsd:element>
                    <xsd:element name="CityIndicator" type="oa:IndicatorType" minOccurs="0">
                        <xsd:annotation>
                            <xsd:documentation>Include applicants city of residence.</xsd:documentation>
                        </xsd:annotation>
                    </xsd:element>
                    <xsd:element name="CountrySubdivisionIndicator" type="oa:IndicatorType" minOccurs="0">
                        <xsd:annotation>
                            <xsd:documentation>Include applicants country subdivison values for place of residence. For example County.</xsd:documentation>
                        </xsd:annotation>
                    </xsd:element>
                    <xsd:element name="FullAddressRequirement" minOccurs="0" maxOccurs="unbounded">
                        <xsd:annotation>
                            <xsd:documentation>Include required  address information and for the specified duration of time. If the FullAddressRequiredDuration is not specified, then the default value will be the current address of residence.</xsd:documentation>
                        </xsd:annotation>
                        <xsd:complexType>
                            <xsd:sequence>
                                <xsd:element name="FullAddressIndicator" type="oa:IndicatorType" minOccurs="0">
                                    <xsd:annotation>
                                        <xsd:documentation>Include applicants full address.</xsd:documentation>
                                    </xsd:annotation>
                                </xsd:element>
                                <xsd:element name="FullAddressRequiredDuration" type="oa:DurationMeasureType" minOccurs="0">
                                    <xsd:annotation>
                                        <xsd:documentation source="http://www.hr-xml.org" xml:lang="en">The minumum number of years required for address history.</xsd:documentation>
                                    </xsd:annotation>
                                </xsd:element>
                            </xsd:sequence>
                            <xsd:attribute name="typeCode" type="oa:NormalizedStringType" />
                        </xsd:complexType>
                    </xsd:element>
                    <xsd:element name="MothersNameIndicator" type="oa:IndicatorType" minOccurs="0">
                        <xsd:annotation>
                            <xsd:documentation>Include applicant's mothers name.</xsd:documentation>
                        </xsd:annotation>
                    </xsd:element>
                    <xsd:element name="FathersNameIndicator" type="oa:IndicatorType" minOccurs="0">
                        <xsd:annotation>
                            <xsd:documentation>Include applicants's fathers name.</xsd:documentation>
                        </xsd:annotation>
                    </xsd:element>
                    <xsd:element name="PreviousNameIndicator" type="oa:IndicatorType" minOccurs="0">
                        <xsd:annotation>
                            <xsd:documentation>Include all previous names.</xsd:documentation>
                        </xsd:annotation>
                    </xsd:element>
                    <xsd:element name="PlaceOfBirthIndicator" type="oa:IndicatorType" minOccurs="0">
                        <xsd:annotation>
                            <xsd:documentation>Include the place of birth.</xsd:documentation>
                        </xsd:annotation>
                    </xsd:element>
                    <xsd:element ref="UserDefinedRequirement" minOccurs="0" maxOccurs="unbounded" />
                </xsd:sequence>
            </xsd:complexType>
        </xsd:element>
        <xsd:element name="JurisdictionalSpecification" minOccurs="0" maxOccurs="unbounded">
            <xsd:annotation>
                <xsd:documentation>Provides details related to the specified jurisdiction.</xsd:documentation>
            </xsd:annotation>
            <xsd:complexType>
                <xsd:sequence>
                    <xsd:element name="CriminalSpecification" minOccurs="0" maxOccurs="unbounded">
                        <xsd:annotation>
                            <xsd:documentation>Identifies specifics relating to the detail of each criminal jurisdiction.</xsd:documentation>
                        </xsd:annotation>
                        <xsd:complexType>
                            <xsd:sequence>
                                <xsd:element ref="ID" minOccurs="0" />
                                <xsd:element ref="ApplicableRegion" minOccurs="0" />
                                <xsd:element ref="CourtTypeCode" minOccurs="0" />
                                <xsd:element ref="CourtName" minOccurs="0" />
                                <xsd:element name="CourtStatus" type="oa:TextType" minOccurs="0" />
                                <xsd:element name="CourtMessage" type="oa:TextType" minOccurs="0" maxOccurs="unbounded">
                                    <xsd:annotation>
                                        <xsd:documentation>Container to hold messages relating the the court. For example, court is temporarily unavailable.</xsd:documentation>
                                    </xsd:annotation>
                                </xsd:element>
                                <xsd:element ref="SearchPeriod" minOccurs="0" />
                                <xsd:element name="TurnaroundTime" type="oa:NumericType" minOccurs="0" oa:IndicatorType="oa:DurationType" xmlns:oa="http://www.openapplications.org/oagis/9">
                                    <xsd:annotation>
                                        <xsd:documentation>Estimated time required to fulfill the screening for the jurisdiction specified.</xsd:documentation>
                                    </xsd:annotation>
                                </xsd:element>
                                <xsd:element ref="AdditionalAmount" minOccurs="0" maxOccurs="unbounded" />
                                <xsd:element ref="AdditionalItem" minOccurs="0" maxOccurs="unbounded" />
                            </xsd:sequence>
                        </xsd:complexType>
                    </xsd:element>
                    <xsd:element name="ValidationRequirement" minOccurs="0" maxOccurs="unbounded">
                        <xsd:annotation>
                            <xsd:documentation>Identifies validation details specific to a given juristiction.</xsd:documentation>
                        </xsd:annotation>
                        <xsd:complexType>
                            <xsd:sequence>
                                <xsd:element ref="oa:Description" minOccurs="0" />
                                <xsd:element ref="ApplicableRegion" minOccurs="0" />
                                <xsd:element name="RegularExpression" type="oa:TextType" minOccurs="0" maxOccurs="unbounded" />
                                <xsd:element ref="AdditionalItem" minOccurs="0" maxOccurs="unbounded" />
                            </xsd:sequence>
                            <xsd:attribute name="typeCode" type="oa:NormalizedStringType" />
                        </xsd:complexType>
                    </xsd:element>
                    <xsd:element name="CostSpecification" minOccurs="0" maxOccurs="unbounded">
                        <xsd:annotation>
                            <xsd:documentation>Lists the pricing details of each screening.</xsd:documentation>
                        </xsd:annotation>
                        <xsd:complexType>
                            <xsd:sequence>
                                <xsd:element ref="ApplicableRegion" minOccurs="0" />
                                <xsd:element ref="CourtTypeCode" minOccurs="0" />
                                <xsd:element ref="ScreeningCost" minOccurs="0" />
                                <xsd:element ref="AdditionalItem" minOccurs="0" maxOccurs="unbounded" />
                            </xsd:sequence>
                        </xsd:complexType>
                    </xsd:element>
                    <xsd:element ref="AdditionalItem" minOccurs="0" maxOccurs="unbounded" />
                    <xsd:element ref="UserArea" minOccurs="0" />
                </xsd:sequence>
                <xsd:attribute name="typeCode" type="oa:NormalizedStringType" />
            </xsd:complexType>
        </xsd:element>
        <xsd:element ref="AdditionalItem" minOccurs="0" maxOccurs="unbounded" />
        <xsd:element ref="UserArea" minOccurs="0" />
    </xsd:sequence>
    <xsd:attributeGroup ref="EffectiveDateAttributeGroup" />
</xsd:complexType>
Collapse Child Elements:
Name Type Min Occurs Max Occurs
ScreeningSearchTypeCode nsA:ScreeningSearchTypeCode 0 (1)
ScreeningSearchTypeQualifierCode nsA:ScreeningSearchTypeQualifierCode 0 (1)
ScreeningServiceName nsA:ScreeningServiceName 0 (1)
Description oa:Description 0 (1)
ReleaseRequirement nsA:ReleaseRequirement 0 unbounded
ScreeningRequirement nsA:ScreeningRequirement 0 unbounded
JurisdictionalSpecification nsA:JurisdictionalSpecification 0 unbounded
AdditionalItem nsA:AdditionalItem 0 unbounded
UserArea nsA:UserArea 0 (1)
Collapse Child Attributes:
Name Type Default Value Use
validFrom nsA:validFrom Optional
validTo nsA:validTo Optional
Collapse Derivation Tree:
Collapse References:
nsA:ScreeningCatalogJurisdictionalScope