Definition Type: Element
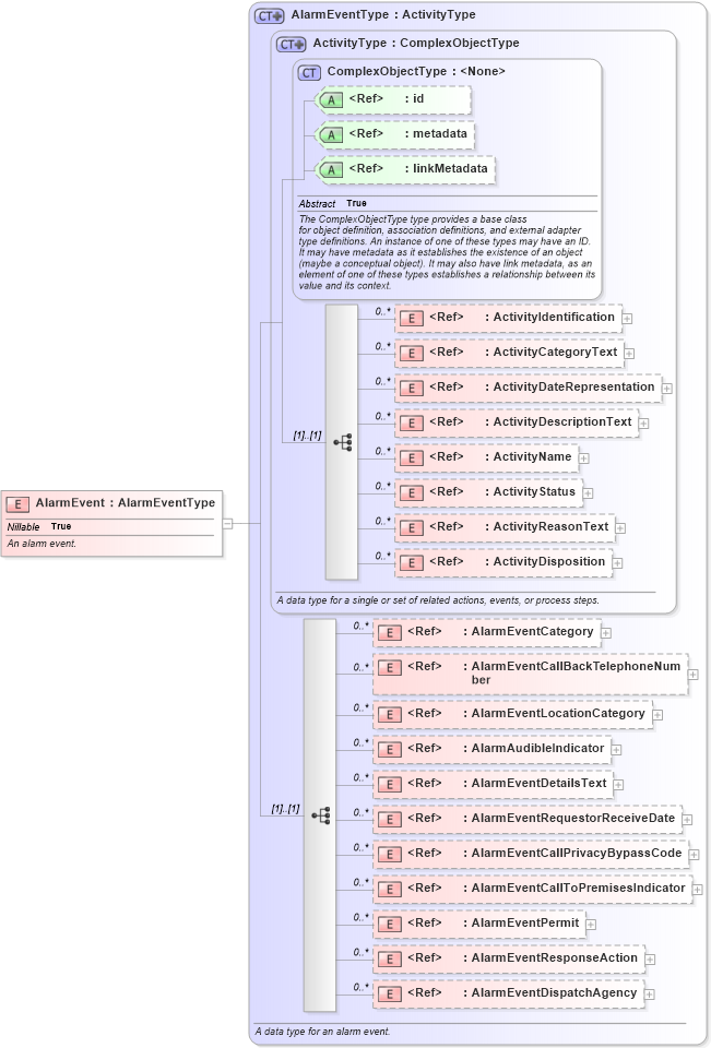
Name: AlarmEvent
Namespace: http://niem.gov/niem/domains/emergencyManagement/2.0
Type: em:AlarmEventType
Containing Schema: emergencyManagement.xsd
Abstract
Documentation:
An alarm event.
Collapse XSD Schema Diagram:
Drilldown into AlarmEventDispatchAgency in schema emergencymanagement_xsd Drilldown into AlarmEventResponseAction in schema emergencymanagement_xsd Drilldown into AlarmEventPermit in schema emergencymanagement_xsd Drilldown into AlarmEventCallToPremisesIndicator in schema emergencymanagement_xsd Drilldown into AlarmEventCallPrivacyBypassCode in schema emergencymanagement_xsd Drilldown into AlarmEventRequestorReceiveDate in schema emergencymanagement_xsd Drilldown into AlarmEventDetailsText in schema emergencymanagement_xsd Drilldown into AlarmAudibleIndicator in schema emergencymanagement_xsd Drilldown into AlarmEventLocationCategory in schema emergencymanagement_xsd Drilldown into AlarmEventCallBackTelephoneNumber in schema emergencymanagement_xsd Drilldown into AlarmEventCategory in schema emergencymanagement_xsd Drilldown into ActivityDisposition in schema niem-core_xsd Drilldown into ActivityReasonText in schema niem-core_xsd Drilldown into ActivityStatus in schema niem-core_xsd Drilldown into ActivityName in schema niem-core_xsd Drilldown into ActivityDescriptionText in schema niem-core_xsd Drilldown into ActivityDateRepresentation in schema niem-core_xsd Drilldown into ActivityCategoryText in schema niem-core_xsd Drilldown into ActivityIdentification in schema niem-core_xsd Drilldown into linkMetadata in schema structures_xsd Drilldown into metadata in schema structures_xsd Drilldown into id in schema structures_xsd Drilldown into ComplexObjectType in schema structures_xsd Drilldown into ActivityType in schema niem-core_xsd Drilldown into AlarmEventType in schema emergencymanagement_xsdXSD Diagram of AlarmEvent in schema emergencymanagement_xsd (National Information Exchange Model (NEIM))
Collapse XSD Schema Code:
<xsd:element name="AlarmEvent" type="em:AlarmEventType" nillable="true">
    <xsd:annotation>
        <xsd:documentation>An alarm event.</xsd:documentation>
    </xsd:annotation>
</xsd:element>
Collapse Child Elements:
Name Type Min Occurs Max Occurs
ActivityIdentification nc:ActivityIdentification 0 unbounded
ActivityCategoryText nc:ActivityCategoryText 0 unbounded
ActivityDateRepresentation nc:ActivityDateRepresentation 0 unbounded
ActivityDescriptionText nc:ActivityDescriptionText 0 unbounded
ActivityName nc:ActivityName 0 unbounded
ActivityStatus nc:ActivityStatus 0 unbounded
ActivityReasonText nc:ActivityReasonText 0 unbounded
ActivityDisposition nc:ActivityDisposition 0 unbounded
AlarmEventCategory em:AlarmEventCategory 0 unbounded
AlarmEventCallBackTelephoneNumber em:AlarmEventCallBackTelephoneNumber 0 unbounded
AlarmEventLocationCategory em:AlarmEventLocationCategory 0 unbounded
AlarmAudibleIndicator em:AlarmAudibleIndicator 0 unbounded
AlarmEventDetailsText em:AlarmEventDetailsText 0 unbounded
AlarmEventRequestorReceiveDate em:AlarmEventRequestorReceiveDate 0 unbounded
AlarmEventCallPrivacyBypassCode em:AlarmEventCallPrivacyBypassCode 0 unbounded
AlarmEventCallToPremisesIndicator em:AlarmEventCallToPremisesIndicator 0 unbounded
AlarmEventPermit em:AlarmEventPermit 0 unbounded
AlarmEventResponseAction em:AlarmEventResponseAction 0 unbounded
AlarmEventDispatchAgency em:AlarmEventDispatchAgency 0 unbounded
Collapse Child Attributes:
Name Type Default Value Use
id s:id (Optional)
metadata s:metadata (Optional)
linkMetadata s:linkMetadata (Optional)
Collapse Derivation Tree: