Definition Type: Element
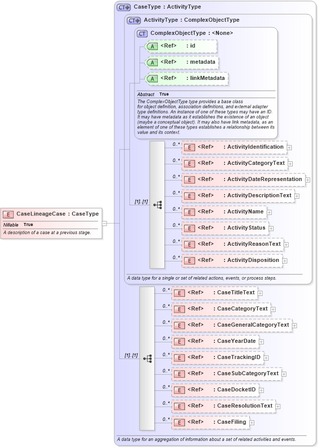
Name: CaseLineageCase
Namespace: http://niem.gov/niem/domains/jxdm/4.0
Type: nc:CaseType
Containing Schema: jxdm.xsd
Abstract
Documentation:
A description of a case at a previous stage.
Collapse XSD Schema Diagram:
Drilldown into CaseFiling in schema niem-core_xsd Drilldown into CaseResolutionText in schema niem-core_xsd Drilldown into CaseDocketID in schema niem-core_xsd Drilldown into CaseSubCategoryText in schema niem-core_xsd Drilldown into CaseTrackingID in schema niem-core_xsd Drilldown into CaseYearDate in schema niem-core_xsd Drilldown into CaseGeneralCategoryText in schema niem-core_xsd Drilldown into CaseCategoryText in schema niem-core_xsd Drilldown into CaseTitleText in schema niem-core_xsd Drilldown into ActivityDisposition in schema niem-core_xsd Drilldown into ActivityReasonText in schema niem-core_xsd Drilldown into ActivityStatus in schema niem-core_xsd Drilldown into ActivityName in schema niem-core_xsd Drilldown into ActivityDescriptionText in schema niem-core_xsd Drilldown into ActivityDateRepresentation in schema niem-core_xsd Drilldown into ActivityCategoryText in schema niem-core_xsd Drilldown into ActivityIdentification in schema niem-core_xsd Drilldown into linkMetadata in schema structures_xsd Drilldown into metadata in schema structures_xsd Drilldown into id in schema structures_xsd Drilldown into ComplexObjectType in schema structures_xsd Drilldown into ActivityType in schema niem-core_xsd Drilldown into CaseType in schema niem-core_xsdXSD Diagram of CaseLineageCase in schema jxdm_xsd (National Information Exchange Model (NEIM))
Collapse XSD Schema Code:
<xsd:element name="CaseLineageCase" type="nc:CaseType" nillable="true">
    <xsd:annotation>
        <xsd:documentation>A description of a case at a previous stage.</xsd:documentation>
    </xsd:annotation>
</xsd:element>
Collapse Child Elements:
Name Type Min Occurs Max Occurs
ActivityIdentification nc:ActivityIdentification 0 unbounded
ActivityCategoryText nc:ActivityCategoryText 0 unbounded
ActivityDateRepresentation nc:ActivityDateRepresentation 0 unbounded
ActivityDescriptionText nc:ActivityDescriptionText 0 unbounded
ActivityName nc:ActivityName 0 unbounded
ActivityStatus nc:ActivityStatus 0 unbounded
ActivityReasonText nc:ActivityReasonText 0 unbounded
ActivityDisposition nc:ActivityDisposition 0 unbounded
CaseTitleText nc:CaseTitleText 0 unbounded
CaseCategoryText nc:CaseCategoryText 0 unbounded
CaseGeneralCategoryText nc:CaseGeneralCategoryText 0 unbounded
CaseYearDate nc:CaseYearDate 0 unbounded
CaseTrackingID nc:CaseTrackingID 0 unbounded
CaseSubCategoryText nc:CaseSubCategoryText 0 unbounded
CaseDocketID nc:CaseDocketID 0 unbounded
CaseResolutionText nc:CaseResolutionText 0 unbounded
CaseFiling nc:CaseFiling 0 unbounded
Collapse Child Attributes:
Name Type Default Value Use
id s:id (Optional)
metadata s:metadata (Optional)
linkMetadata s:linkMetadata (Optional)
Collapse Derivation Tree: