Definition Type: Element
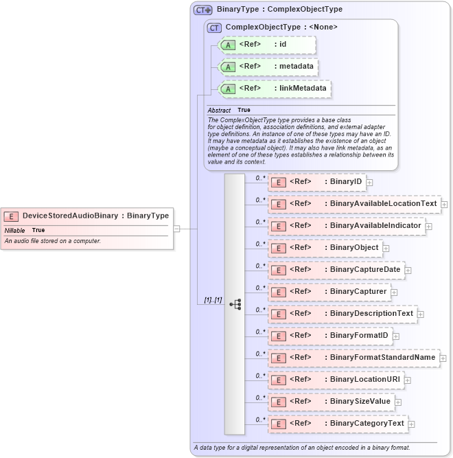
Name: DeviceStoredAudioBinary
Namespace: http://niem.gov/niem/niem-core/2.0
Type: nc:BinaryType
Containing Schema: niem-core.xsd
Abstract
Documentation:
An audio file stored on a computer.
Collapse XSD Schema Diagram:
Drilldown into BinaryCategoryText in schema niem-core_xsd Drilldown into BinarySizeValue in schema niem-core_xsd Drilldown into BinaryLocationURI in schema niem-core_xsd Drilldown into BinaryFormatStandardName in schema niem-core_xsd Drilldown into BinaryFormatID in schema niem-core_xsd Drilldown into BinaryDescriptionText in schema niem-core_xsd Drilldown into BinaryCapturer in schema niem-core_xsd Drilldown into BinaryCaptureDate in schema niem-core_xsd Drilldown into BinaryObject in schema niem-core_xsd Drilldown into BinaryAvailableIndicator in schema niem-core_xsd Drilldown into BinaryAvailableLocationText in schema niem-core_xsd Drilldown into BinaryID in schema niem-core_xsd Drilldown into linkMetadata in schema structures_xsd Drilldown into metadata in schema structures_xsd Drilldown into id in schema structures_xsd Drilldown into ComplexObjectType in schema structures_xsd Drilldown into BinaryType in schema niem-core_xsdXSD Diagram of DeviceStoredAudioBinary in schema niem-core_xsd (National Information Exchange Model (NEIM))
Collapse XSD Schema Code:
<xsd:element name="DeviceStoredAudioBinary" type="nc:BinaryType" nillable="true">
    <xsd:annotation>
        <xsd:documentation>An audio file stored on a computer.</xsd:documentation>
    </xsd:annotation>
</xsd:element>
Collapse Child Elements:
Name Type Min Occurs Max Occurs
BinaryID nc:BinaryID 0 unbounded
BinaryAvailableLocationText nc:BinaryAvailableLocationText 0 unbounded
BinaryAvailableIndicator nc:BinaryAvailableIndicator 0 unbounded
BinaryObject nc:BinaryObject 0 unbounded
BinaryCaptureDate nc:BinaryCaptureDate 0 unbounded
BinaryCapturer nc:BinaryCapturer 0 unbounded
BinaryDescriptionText nc:BinaryDescriptionText 0 unbounded
BinaryFormatID nc:BinaryFormatID 0 unbounded
BinaryFormatStandardName nc:BinaryFormatStandardName 0 unbounded
BinaryLocationURI nc:BinaryLocationURI 0 unbounded
BinarySizeValue nc:BinarySizeValue 0 unbounded
BinaryCategoryText nc:BinaryCategoryText 0 unbounded
Collapse Child Attributes:
Name Type Default Value Use
id s:id (Optional)
metadata s:metadata (Optional)
linkMetadata s:linkMetadata (Optional)
Collapse Derivation Tree: