Definition Type: Element
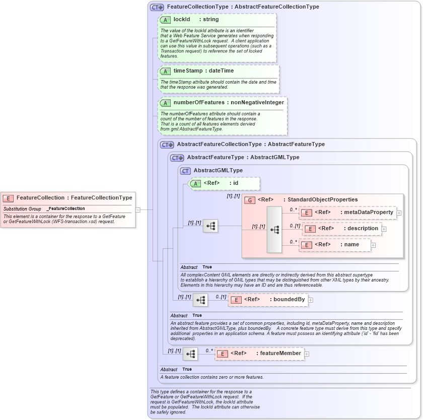
Name: FeatureCollection
Namespace: http://niem.gov/niem/external/ogc-wfs/1.1.0/dhs-gmo/1.0.0
Type: wfs:FeatureCollectionType
Containing Schema: wfs.xsd
Abstract
Documentation:
This element is a container for the response to a GetFeature or GetFeatureWithLock (WFS-transaction.xsd) request.
Collapse XSD Schema Diagram:
Drilldown into featureMember in schema gml_xsd Drilldown into boundedBy in schema gml_xsd Drilldown into name in schema gml_xsd Drilldown into description in schema gml_xsd Drilldown into metaDataProperty in schema gml_xsd Drilldown into StandardObjectProperties in schema gml_xsd Drilldown into id in schema gml_xsd Drilldown into AbstractGMLType in schema gml_xsd Drilldown into AbstractFeatureType in schema gml_xsd Drilldown into AbstractFeatureCollectionType in schema gml_xsd Drilldown into numberOfFeatures in schema wfs_xsd Drilldown into timeStamp in schema wfs_xsd Drilldown into lockId in schema wfs_xsd Drilldown into FeatureCollectionType in schema wfs_xsdXSD Diagram of FeatureCollection in schema wfs_xsd (National Information Exchange Model (NEIM))
Collapse XSD Schema Code:
<xsd:element name="FeatureCollection" type="wfs:FeatureCollectionType" substitutionGroup="gml:_FeatureCollection">
    <xsd:annotation>
        <xsd:documentation>
            This element is a container for the response to a GetFeature
            or GetFeatureWithLock (WFS-transaction.xsd) request.
         </xsd:documentation>
    </xsd:annotation>
</xsd:element>
Collapse Child Elements:
Name Type Min Occurs Max Occurs
metaDataProperty gml:metaDataProperty 0 unbounded
description gml:description 0 (1)
name gml:name 0 unbounded
boundedBy gml:boundedBy 0 (1)
featureMember gml:featureMember 0 unbounded
<xs:group> gml:StandardObjectProperties (1) (1)
Collapse Child Attributes:
Name Type Default Value Use
id gml:id Optional
lockId wfs:lockId Optional
timeStamp wfs:timeStamp Optional
numberOfFeatures wfs:numberOfFeatures Optional
Collapse Derivation Tree:
Collapse References:
gml:_FeatureCollection