Definition Type: ComplexType
Name: FeatureCollectionType
Namespace: http://niem.gov/niem/external/ogc-wfs/1.1.0/dhs-gmo/1.0.0
Type: gml:AbstractFeatureCollectionType
Containing Schema: wfs.xsd
Abstract
Documentation:
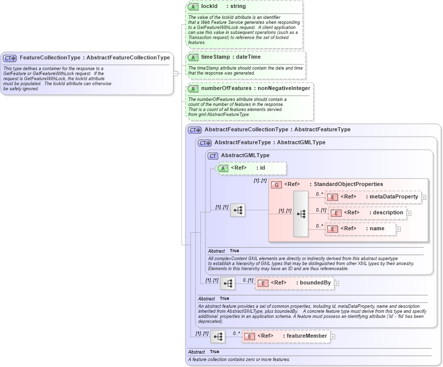
This type defines a container for the response to a GetFeature or GetFeatureWithLock request. If the request is GetFeatureWithLock, the lockId attribute must be populated. The lockId attribute can otherwise be safely ignored.
Collapse XSD Schema Diagram:
Drilldown into featureMember in schema gml_xsd Drilldown into boundedBy in schema gml_xsd Drilldown into name in schema gml_xsd Drilldown into description in schema gml_xsd Drilldown into metaDataProperty in schema gml_xsd Drilldown into StandardObjectProperties in schema gml_xsd Drilldown into id in schema gml_xsd Drilldown into AbstractGMLType in schema gml_xsd Drilldown into AbstractFeatureType in schema gml_xsd Drilldown into AbstractFeatureCollectionType in schema gml_xsd Drilldown into numberOfFeatures in schema wfs_xsd Drilldown into timeStamp in schema wfs_xsd Drilldown into lockId in schema wfs_xsdXSD Diagram of FeatureCollectionType in schema wfs_xsd (National Information Exchange Model (NEIM))
Collapse XSD Schema Code:
<xsd:complexType name="FeatureCollectionType">
    <xsd:annotation>
        <xsd:documentation>
            This type defines a container for the response to a 
            GetFeature or GetFeatureWithLock request.  If the
            request is GetFeatureWithLock, the lockId attribute
            must be populated.  The lockId attribute can otherwise
            be safely ignored.
         </xsd:documentation>
    </xsd:annotation>
    <xsd:complexContent>
        <xsd:extension base="gml:AbstractFeatureCollectionType">
            <xsd:attribute name="lockId" type="xsd:string" use="optional">
                <xsd:annotation>
                    <xsd:documentation>
                  The value of the lockId attribute is an identifier
                  that a Web Feature Service generates when responding
                  to a GetFeatureWithLock request.  A client application
                  can use this value in subsequent operations (such as a
                  Transaction request) to reference the set of locked
                  features.
               </xsd:documentation>
                </xsd:annotation>
            </xsd:attribute>
            <xsd:attribute name="timeStamp" type="xsd:dateTime" use="optional">
                <xsd:annotation>
                    <xsd:documentation>
                  The timeStamp attribute should contain the date and time
                  that the response was generated.
               </xsd:documentation>
                </xsd:annotation>
            </xsd:attribute>
            <xsd:attribute name="numberOfFeatures" type="xsd:nonNegativeInteger" use="optional">
                <xsd:annotation>
                    <xsd:documentation>
                  The numberOfFeatures attribute should contain a
                  count of the number of features in the response.
                  That is a count of all features elements dervied
                  from gml:AbstractFeatureType.
               </xsd:documentation>
                </xsd:annotation>
            </xsd:attribute>
        </xsd:extension>
    </xsd:complexContent>
</xsd:complexType>
Collapse Child Elements:
Name Type Min Occurs Max Occurs
metaDataProperty gml:metaDataProperty 0 unbounded
description gml:description 0 (1)
name gml:name 0 unbounded
boundedBy gml:boundedBy 0 (1)
featureMember gml:featureMember 0 unbounded
<xs:group> gml:StandardObjectProperties (1) (1)
Collapse Child Attributes:
Name Type Default Value Use
id gml:id Optional
lockId wfs:lockId Optional
timeStamp wfs:timeStamp Optional
numberOfFeatures wfs:numberOfFeatures Optional
Collapse Derivation Tree:
Collapse References:
wfs:FeatureCollection