Definition Type: Element
Name: GetFeatureWithLock
Namespace: http://niem.gov/niem/external/ogc-wfs/1.1.0/dhs-gmo/1.0.0
Type: wfs:GetFeatureWithLockType
Containing Schema: wfs.xsd
Abstract
Documentation:
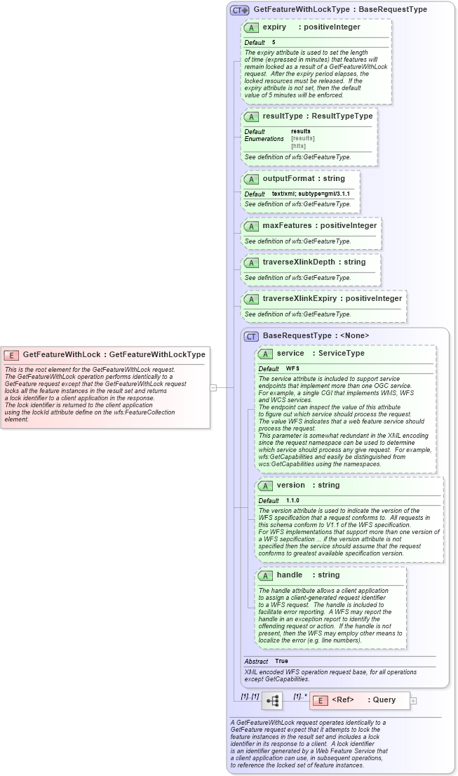
This is the root element for the GetFeatureWithLock request. The GetFeatureWithLock operation performs identically to a GetFeature request except that the GetFeatureWithLock request locks all the feature instances in the result set and returns a lock identifier to a client application in the response. The lock identifier is returned to the client application using the lockId attribute define on the wfs:FeatureCollection element.
Collapse XSD Schema Diagram:
Drilldown into Query in schema wfs_xsd Drilldown into handle in schema wfs_xsd Drilldown into version in schema wfs_xsd Drilldown into service in schema wfs_xsd Drilldown into BaseRequestType in schema wfs_xsd Drilldown into traverseXlinkExpiry in schema wfs_xsd Drilldown into traverseXlinkDepth in schema wfs_xsd Drilldown into maxFeatures in schema wfs_xsd Drilldown into outputFormat in schema wfs_xsd Drilldown into resultType in schema wfs_xsd Drilldown into expiry in schema wfs_xsd Drilldown into GetFeatureWithLockType in schema wfs_xsdXSD Diagram of GetFeatureWithLock in schema wfs_xsd (National Information Exchange Model (NEIM))
Collapse XSD Schema Code:
<xsd:element name="GetFeatureWithLock" type="wfs:GetFeatureWithLockType">
    <xsd:annotation>
        <xsd:documentation>
            This is the root element for the GetFeatureWithLock request.
            The GetFeatureWithLock operation performs identically to a
            GetFeature request except that the GetFeatureWithLock request
            locks all the feature instances in the result set and returns
            a lock identifier to a client application in the response.
            The lock identifier is returned to the client application 
            using the lockId attribute define on the wfs:FeatureCollection
            element.
         </xsd:documentation>
    </xsd:annotation>
</xsd:element>
Collapse Child Elements:
Name Type Min Occurs Max Occurs
Query wfs:Query (1) unbounded
Collapse Child Attributes:
Name Type Default Value Use
service wfs:service WFS Optional
version wfs:version 1.1.0 Optional
handle wfs:handle Optional
expiry wfs:expiry 5 Optional
resultType wfs:resultType results Optional
outputFormat wfs:outputFormat text/xml; subtype=gml/3.1.1 Optional
maxFeatures wfs:maxFeatures Optional
traverseXlinkDepth wfs:traverseXlinkDepth Optional
traverseXlinkExpiry wfs:traverseXlinkExpiry Optional
Collapse Derivation Tree: