Definition Type: Element
Name: Query
Namespace: http://niem.gov/niem/external/ogc-wfs/1.1.0/dhs-gmo/1.0.0
Type: wfs:QueryType
Containing Schema: wfs.xsd
Abstract
Documentation:
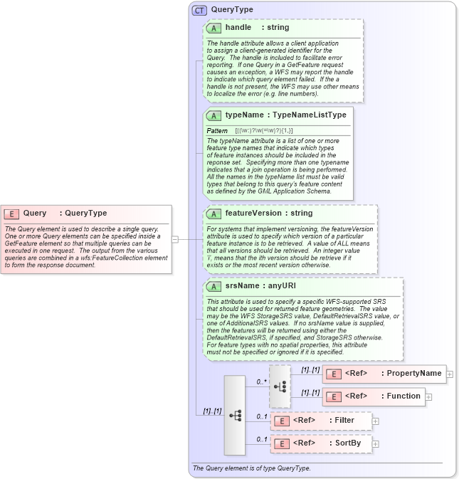
The Query element is used to describe a single query. One or more Query elements can be specified inside a GetFeature element so that multiple queries can be executed in one request. The output from the various queries are combined in a wfs:FeatureCollection element to form the response document.
Collapse XSD Schema Diagram:
Drilldown into SortBy in schema filter_xsd Drilldown into Filter in schema filter_xsd Drilldown into Function in schema filter_xsd Drilldown into PropertyName in schema wfs_xsd Drilldown into srsName in schema wfs_xsd Drilldown into featureVersion in schema wfs_xsd Drilldown into typeName in schema wfs_xsd Drilldown into handle in schema wfs_xsd Drilldown into QueryType in schema wfs_xsdXSD Diagram of Query in schema wfs_xsd (National Information Exchange Model (NEIM))
Collapse XSD Schema Code:
<xsd:element name="Query" type="wfs:QueryType">
    <xsd:annotation>
        <xsd:documentation>
            The Query element is used to describe a single query.
            One or more Query elements can be specified inside a
            GetFeature element so that multiple queries can be 
            executed in one request.  The output from the various
            queries are combined in a wfs:FeatureCollection element
            to form the response document.
         </xsd:documentation>
    </xsd:annotation>
</xsd:element>
Collapse Child Elements:
Name Type Min Occurs Max Occurs
PropertyName wfs:PropertyName (1) (1)
Function ogc:Function (1) (1)
Filter ogc:Filter 0 1
SortBy ogc:SortBy 0 1
Collapse Child Attributes:
Name Type Default Value Use
handle wfs:handle Optional
typeName wfs:typeName Required
featureVersion wfs:featureVersion Optional
srsName wfs:srsName Optional
Collapse Derivation Tree: