Definition Type: ComplexType
Name: IfcCartesianPoint
Namespace: http://niem.gov/niem/external/iai-ifc/RC2/ifc/dhs-gmo/1.0.0
Type: ifc:IfcPoint
Containing Schema: IFC2X2_FINAL.xsd
Abstract
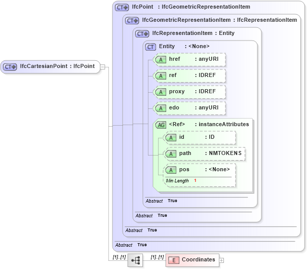
Collapse XSD Schema Diagram:
Drilldown into Coordinates in schema ifc2x2_final_xsd Drilldown into pos in schema ex_xsd Drilldown into path in schema ex_xsd Drilldown into id in schema ex_xsd Drilldown into instanceAttributes in schema ex_xsd Drilldown into edo in schema ex_xsd Drilldown into proxy in schema ex_xsd Drilldown into ref in schema ex_xsd Drilldown into href in schema ex_xsd Drilldown into Entity in schema ex_xsd Drilldown into IfcRepresentationItem in schema ifc2x2_final_xsd Drilldown into IfcGeometricRepresentationItem in schema ifc2x2_final_xsd Drilldown into IfcPoint in schema ifc2x2_final_xsdXSD Diagram of IfcCartesianPoint in schema ifc2x2_final_xsd (National Information Exchange Model (NEIM))
Collapse XSD Schema Code:
<xs:complexType name="IfcCartesianPoint">
    <xs:complexContent>
        <xs:extension base="ifc:IfcPoint">
            <xs:sequence>
                <xs:element name="Coordinates">
                    <xs:complexType>
                        <xs:sequence>
                            <xs:element ref="ifc:IfcLengthMeasure" maxOccurs="3" />
                        </xs:sequence>
                        <xs:attribute ref="ex:itemType" fixed="ifc:IfcLengthMeasure" />
                        <xs:attribute ref="ex:cType" fixed="list" />
                        <xs:attribute ref="ex:arraySize" use="optional" />
                    </xs:complexType>
                </xs:element>
            </xs:sequence>
        </xs:extension>
    </xs:complexContent>
</xs:complexType>
Collapse Child Elements:
Name Type Min Occurs Max Occurs
Coordinates ifc:Coordinates (1) (1)
Collapse Child Attributes:
Name Type Default Value Use
href ex:href Optional
ref ex:ref Optional
proxy ex:proxy Optional
edo ex:edo Optional
id ex:id Optional
path ex:path Optional
pos ex:pos Optional
Collapse Derivation Tree:
Collapse References:
ifc:IfcCartesianPoint