Definition Type: ComplexType
Name: IfcElementarySurface
Namespace: http://niem.gov/niem/external/iai-ifc/RC2/ifc/dhs-gmo/1.0.0
Type: ifc:IfcSurface
Containing Schema: IFC2X2_FINAL.xsd
Abstract True
Collapse XSD Schema Diagram:
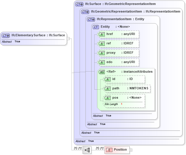
Drilldown into Position in schema ifc2x2_final_xsd Drilldown into pos in schema ex_xsd Drilldown into path in schema ex_xsd Drilldown into id in schema ex_xsd Drilldown into instanceAttributes in schema ex_xsd Drilldown into edo in schema ex_xsd Drilldown into proxy in schema ex_xsd Drilldown into ref in schema ex_xsd Drilldown into href in schema ex_xsd Drilldown into Entity in schema ex_xsd Drilldown into IfcRepresentationItem in schema ifc2x2_final_xsd Drilldown into IfcGeometricRepresentationItem in schema ifc2x2_final_xsd Drilldown into IfcSurface in schema ifc2x2_final_xsdXSD Diagram of IfcElementarySurface in schema ifc2x2_final_xsd (National Information Exchange Model (NEIM))
Collapse XSD Schema Code:
<xs:complexType name="IfcElementarySurface" abstract="true">
    <xs:complexContent>
        <xs:extension base="ifc:IfcSurface">
            <xs:sequence>
                <xs:element name="Position">
                    <xs:complexType>
                        <xs:choice>
                            <xs:element ref="ifc:IfcAxis2Placement3D" />
                        </xs:choice>
                    </xs:complexType>
                </xs:element>
            </xs:sequence>
        </xs:extension>
    </xs:complexContent>
</xs:complexType>
Collapse Child Elements:
Name Type Min Occurs Max Occurs
Position ifc:Position (1) (1)
Collapse Child Attributes:
Name Type Default Value Use
href ex:href Optional
ref ex:ref Optional
proxy ex:proxy Optional
edo ex:edo Optional
id ex:id Optional
path ex:path Optional
pos ex:pos Optional
Collapse Derivation Tree:
Collapse References:
ifc:IfcElementarySurfaceifc:IfcPlane,