Definition Type: ComplexType
Name: IfcRectangleHollowProfileDef
Namespace: http://niem.gov/niem/external/iai-ifc/RC2/ifc/dhs-gmo/1.0.0
Type: ifc:IfcRectangleProfileDef
Containing Schema: IFC2X2_FINAL.xsd
Abstract
Collapse XSD Schema Diagram:
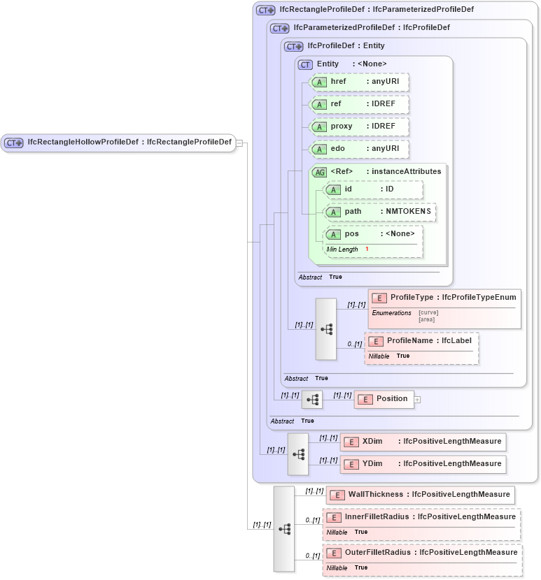
Drilldown into OuterFilletRadius in schema ifc2x2_final_xsd Drilldown into InnerFilletRadius in schema ifc2x2_final_xsd Drilldown into WallThickness in schema ifc2x2_final_xsd Drilldown into YDim in schema ifc2x2_final_xsd Drilldown into XDim in schema ifc2x2_final_xsd Drilldown into Position in schema ifc2x2_final_xsd Drilldown into ProfileName in schema ifc2x2_final_xsd Drilldown into ProfileType in schema ifc2x2_final_xsd Drilldown into pos in schema ex_xsd Drilldown into path in schema ex_xsd Drilldown into id in schema ex_xsd Drilldown into instanceAttributes in schema ex_xsd Drilldown into edo in schema ex_xsd Drilldown into proxy in schema ex_xsd Drilldown into ref in schema ex_xsd Drilldown into href in schema ex_xsd Drilldown into Entity in schema ex_xsd Drilldown into IfcProfileDef in schema ifc2x2_final_xsd Drilldown into IfcParameterizedProfileDef in schema ifc2x2_final_xsd Drilldown into IfcRectangleProfileDef in schema ifc2x2_final_xsdXSD Diagram of IfcRectangleHollowProfileDef in schema ifc2x2_final_xsd (National Information Exchange Model (NEIM))
Collapse XSD Schema Code:
<xs:complexType name="IfcRectangleHollowProfileDef">
    <xs:complexContent>
        <xs:extension base="ifc:IfcRectangleProfileDef">
            <xs:sequence>
                <xs:element name="WallThickness" type="ifc:IfcPositiveLengthMeasure" />
                <xs:element name="InnerFilletRadius" type="ifc:IfcPositiveLengthMeasure" nillable="true" minOccurs="0" />
                <xs:element name="OuterFilletRadius" type="ifc:IfcPositiveLengthMeasure" nillable="true" minOccurs="0" />
            </xs:sequence>
        </xs:extension>
    </xs:complexContent>
</xs:complexType>
Collapse Child Elements:
Name Type Min Occurs Max Occurs
ProfileType ifc:ProfileType (1) (1)
ProfileName ifc:ProfileName 0 (1)
Position ifc:Position (1) (1)
XDim ifc:XDim (1) (1)
YDim ifc:YDim (1) (1)
WallThickness ifc:WallThickness (1) (1)
InnerFilletRadius ifc:InnerFilletRadius 0 (1)
OuterFilletRadius ifc:OuterFilletRadius 0 (1)
Collapse Child Attributes:
Name Type Default Value Use
href ex:href Optional
ref ex:ref Optional
proxy ex:proxy Optional
edo ex:edo Optional
id ex:id Optional
path ex:path Optional
pos ex:pos Optional
Collapse Derivation Tree:
Collapse References:
ifc:IfcRectangleHollowProfileDef