Definition Type: Element
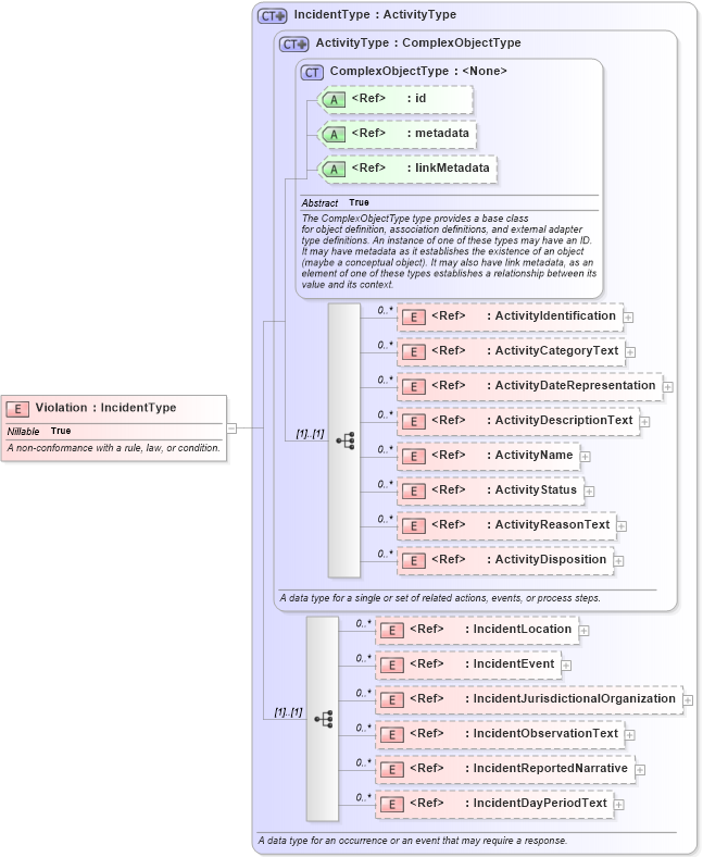
Name: Violation
Namespace: http://niem.gov/niem/domains/jxdm/4.0
Type: nc:IncidentType
Containing Schema: jxdm.xsd
Abstract
Documentation:
A non-conformance with a rule, law, or condition.
Collapse XSD Schema Diagram:
Drilldown into IncidentDayPeriodText in schema niem-core_xsd Drilldown into IncidentReportedNarrative in schema niem-core_xsd Drilldown into IncidentObservationText in schema niem-core_xsd Drilldown into IncidentJurisdictionalOrganization in schema niem-core_xsd Drilldown into IncidentEvent in schema niem-core_xsd Drilldown into IncidentLocation in schema niem-core_xsd Drilldown into ActivityDisposition in schema niem-core_xsd Drilldown into ActivityReasonText in schema niem-core_xsd Drilldown into ActivityStatus in schema niem-core_xsd Drilldown into ActivityName in schema niem-core_xsd Drilldown into ActivityDescriptionText in schema niem-core_xsd Drilldown into ActivityDateRepresentation in schema niem-core_xsd Drilldown into ActivityCategoryText in schema niem-core_xsd Drilldown into ActivityIdentification in schema niem-core_xsd Drilldown into linkMetadata in schema structures_xsd Drilldown into metadata in schema structures_xsd Drilldown into id in schema structures_xsd Drilldown into ComplexObjectType in schema structures_xsd Drilldown into ActivityType in schema niem-core_xsd Drilldown into IncidentType in schema niem-core_xsdXSD Diagram of Violation in schema jxdm_xsd (National Information Exchange Model (NEIM))
Collapse XSD Schema Code:
<xsd:element name="Violation" type="nc:IncidentType" nillable="true">
    <xsd:annotation>
        <xsd:documentation>A non-conformance with a rule, law, or condition.</xsd:documentation>
    </xsd:annotation>
</xsd:element>
Collapse Child Elements:
Name Type Min Occurs Max Occurs
ActivityIdentification nc:ActivityIdentification 0 unbounded
ActivityCategoryText nc:ActivityCategoryText 0 unbounded
ActivityDateRepresentation nc:ActivityDateRepresentation 0 unbounded
ActivityDescriptionText nc:ActivityDescriptionText 0 unbounded
ActivityName nc:ActivityName 0 unbounded
ActivityStatus nc:ActivityStatus 0 unbounded
ActivityReasonText nc:ActivityReasonText 0 unbounded
ActivityDisposition nc:ActivityDisposition 0 unbounded
IncidentLocation nc:IncidentLocation 0 unbounded
IncidentEvent nc:IncidentEvent 0 unbounded
IncidentJurisdictionalOrganization nc:IncidentJurisdictionalOrganization 0 unbounded
IncidentObservationText nc:IncidentObservationText 0 unbounded
IncidentReportedNarrative nc:IncidentReportedNarrative 0 unbounded
IncidentDayPeriodText nc:IncidentDayPeriodText 0 unbounded
Collapse Child Attributes:
Name Type Default Value Use
id s:id (Optional)
metadata s:metadata (Optional)
linkMetadata s:linkMetadata (Optional)
Collapse Derivation Tree: