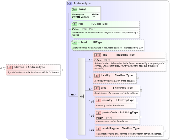
Definition Type: Element
Name: address
Namespace: http://iptc.org/std/nar/2006-10-01/
Type: nsB:AddressType
Containing Schema: NewsML-G2_2.23-spec-All-Core.xsd
MinOccurs 0
MaxOccurs (1)
Abstract
Documentation:
A postal address for the location of a Point Of Interest
Collapse XSD Schema Diagram:
Drilldown into worldRegion in schema newsml-g2_2_23-spec-all-core_xsd Drilldown into postalCode in schema newsml-g2_2_23-spec-all-core_xsd Drilldown into country in schema newsml-g2_2_23-spec-all-core_xsd Drilldown into area in schema newsml-g2_2_23-spec-all-core_xsd Drilldown into locality in schema newsml-g2_2_23-spec-all-core_xsd Drilldown into line in schema newsml-g2_2_23-spec-all-core_xsd Drilldown into roleuri in schema newsml-g2_2_23-spec-all-core_xsd Drilldown into role in schema newsml-g2_2_23-spec-all-core_xsd Drilldown into AddressType in schema newsml-g2_2_23-spec-all-core_xsdXSD Diagram of address in schema newsml-g2_2_23-spec-all-core_xsd (News Markup Language (NewsML) - Core)
Collapse XSD Schema Code:
<xs:element name="address" type="AddressType" minOccurs="0">
    <xs:annotation>
        <xs:documentation>A postal address for the location of a Point Of Interest</xs:documentation>
    </xs:annotation>
</xs:element>
Collapse Child Elements:
Name Type Min Occurs Max Occurs
line nsB:line 0 unbounded
locality nsB:locality 0 unbounded
area nsB:area 0 unbounded
country nsB:country 0 (1)
postalCode nsB:postalCode 0 (1)
worldRegion nsB:worldRegion 0 (1)
Collapse Child Attributes:
Name Type Default Value Use
role nsB:role (Optional)
roleuri nsB:roleuri (Optional)
<anyAttribute> Allowed namespace: '##other'
Collapse Derivation Tree: