Definition Type: Element
Name: AlternateBOMReference
Namespace: http://www.openapplications.org/oagis
Type: oa:BOMDocumentReference
Containing Schema: MfgComponents.xsd
Abstract
Documentation:
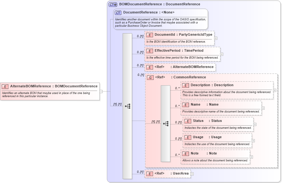
Identifies an alternate BOM that maybe used in place of the one being referenced in this particular instance.
Collapse XSD Schema Diagram:
Drilldown into UserArea in schema meta_xsd Drilldown into Note in schema components_xsd Drilldown into Usage in schema components_xsd Drilldown into Status in schema components_xsd Drilldown into Name in schema components_xsd Drilldown into Description in schema components_xsd Drilldown into CommonReference in schema components_xsd Drilldown into AlternateBOMReference in schema mfgcomponents_xsd Drilldown into EffectivePeriod in schema mfgcomponents_xsd Drilldown into DocumentId in schema mfgcomponents_xsd Drilldown into DocumentReference in schema components_xsd Drilldown into BOMDocumentReference in schema mfgcomponents_xsdXSD Diagram of AlternateBOMReference in schema mfgcomponents_xsd (Open Applications Group (OAGIS))
Collapse XSD Schema Code:
<xs:element name="AlternateBOMReference" type="BOMDocumentReference">
    <xs:annotation>
        <xs:documentation source="http://www.openapplications.org/oagis">Identifies an alternate BOM that maybe used in place of the one being referenced in this particular instance.</xs:documentation>
    </xs:annotation>
</xs:element>
Collapse Child Elements:
Name Type Min Occurs Max Occurs
DocumentId oa:DocumentId 0 (1)
EffectivePeriod oa:EffectivePeriod 0 (1)
AlternateBOMReference oa:AlternateBOMReference 0 (1)
Description oa:Description 0 unbounded
Name oa:Name 0 unbounded
Status oa:Status 0 (1)
Usage oa:Usage 0 (1)
Note oa:Note 0 unbounded
UserArea oa:UserArea 0 (1)
<xs:group> oa:CommonReference 0 (1)
Collapse Derivation Tree: