Definition Type: Element
Name: reply
Namespace: http://docs.oasis-open.org/wsbpel/2.0/process/abstract
Type: xsd-derived:tReply
Containing Schema: ws-bpel_abstract_common_base.xsd
Abstract
Collapse XSD Schema Diagram:
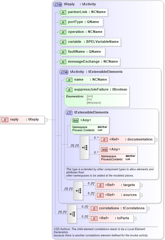
Drilldown into toParts in schema ws-bpel_abstract_common_base_xsd Drilldown into correlations in schema ws-bpel_abstract_common_base_xsd Drilldown into sources in schema ws-bpel_abstract_common_base_xsd Drilldown into targets in schema ws-bpel_abstract_common_base_xsd Drilldown into documentation in schema ws-bpel_abstract_common_base_xsd Drilldown into tExtensibleElements in schema ws-bpel_abstract_common_base_xsd Drilldown into suppressJoinFailure in schema ws-bpel_abstract_common_base_xsd Drilldown into name in schema ws-bpel_abstract_common_base_xsd Drilldown into tActivity in schema ws-bpel_abstract_common_base_xsd Drilldown into messageExchange in schema ws-bpel_abstract_common_base_xsd Drilldown into faultName in schema ws-bpel_abstract_common_base_xsd Drilldown into variable in schema ws-bpel_abstract_common_base_xsd Drilldown into operation in schema ws-bpel_abstract_common_base_xsd Drilldown into portType in schema ws-bpel_abstract_common_base_xsd Drilldown into partnerLink in schema ws-bpel_abstract_common_base_xsd Drilldown into tReply in schema ws-bpel_abstract_common_base_xsdXSD Diagram of reply in schema ws-bpel_abstract_common_base_xsd (OASIS Web Services Business Process Execution Language (WSBPEL) TC)
Collapse XSD Schema Code:
<xsd:element name="reply" type="tReply" />
Collapse Child Elements:
Name Type Min Occurs Max Occurs
documentation xsd-derived:documentation 0 unbounded
targets xsd-derived:targets 0 (1)
sources xsd-derived:sources 0 (1)
correlations xsd-derived:correlations 0 (1)
toParts xsd-derived:toParts 0 (1)
<xs:any> Allowed namespace: '##other' 0 unbounded
Collapse Child Attributes:
Name Type Default Value Use
name xsd-derived:name (Optional)
suppressJoinFailure xsd-derived:suppressJoinFailure Optional
partnerLink xsd-derived:partnerLink Optional
portType xsd-derived:portType Optional
operation xsd-derived:operation Optional
variable xsd-derived:variable Optional
faultName xsd-derived:faultName (Optional)
messageExchange xsd-derived:messageExchange Optional
<anyAttribute> Allowed namespace: '##other'
Collapse Derivation Tree: