Definition Type: Element
Name: reply
Namespace: http://docs.oasis-open.org/wsbpel/2.0/process/executable
Type: nsB:tReply
Containing Schema: ws-bpel_executable.xsd
Abstract
Collapse XSD Schema Diagram:
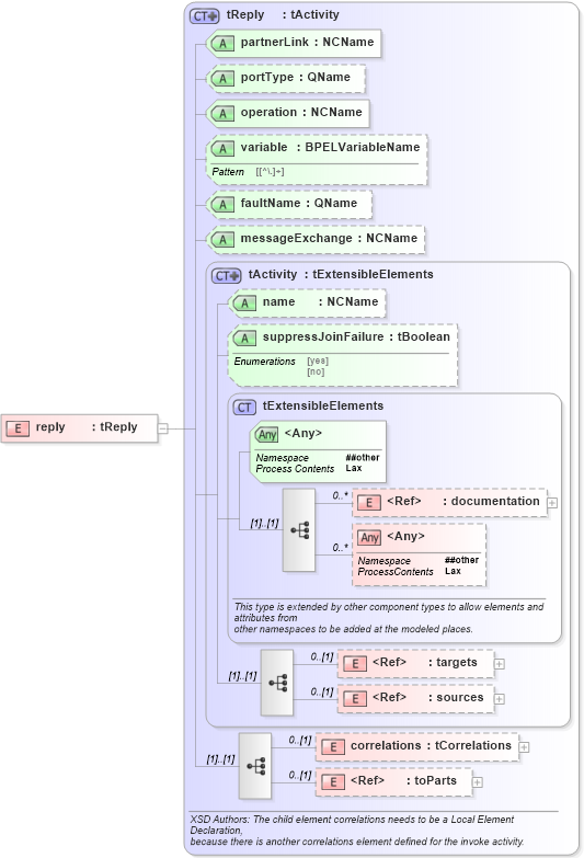
Drilldown into toParts in schema ws-bpel_executable_xsd Drilldown into correlations in schema ws-bpel_executable_xsd Drilldown into sources in schema ws-bpel_executable_xsd Drilldown into targets in schema ws-bpel_executable_xsd Drilldown into documentation in schema ws-bpel_executable_xsd Drilldown into tExtensibleElements in schema ws-bpel_executable_xsd Drilldown into suppressJoinFailure in schema ws-bpel_executable_xsd Drilldown into name in schema ws-bpel_executable_xsd Drilldown into tActivity in schema ws-bpel_executable_xsd Drilldown into messageExchange in schema ws-bpel_executable_xsd Drilldown into faultName in schema ws-bpel_executable_xsd Drilldown into variable in schema ws-bpel_executable_xsd Drilldown into operation in schema ws-bpel_executable_xsd Drilldown into portType in schema ws-bpel_executable_xsd Drilldown into partnerLink in schema ws-bpel_executable_xsd Drilldown into tReply in schema ws-bpel_executable_xsdXSD Diagram of reply in schema ws-bpel_executable_xsd (OASIS Web Services Business Process Execution Language (WSBPEL) TC)
Collapse XSD Schema Code:
<xsd:element name="reply" type="tReply" />
Collapse Child Elements:
Name Type Min Occurs Max Occurs
documentation nsB:documentation 0 unbounded
targets nsB:targets 0 (1)
sources nsB:sources 0 (1)
correlations nsB:correlations 0 (1)
toParts nsB:toParts 0 (1)
<xs:any> Allowed namespace: '##other' 0 unbounded
Collapse Child Attributes:
Name Type Default Value Use
name nsB:name (Optional)
suppressJoinFailure nsB:suppressJoinFailure Optional
partnerLink nsB:partnerLink Required
portType nsB:portType Optional
operation nsB:operation Required
variable nsB:variable Optional
faultName nsB:faultName (Optional)
messageExchange nsB:messageExchange Optional
<anyAttribute> Allowed namespace: '##other'
Collapse Derivation Tree: