Definition Type: ComplexType
Name: tAssign
Namespace: http://docs.oasis-open.org/wsbpel/2.0/process/abstract
Type: xsd-derived:tActivity
Containing Schema: ws-bpel_abstract_common_base.xsd
Abstract
Collapse XSD Schema Diagram:
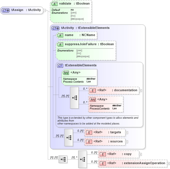
Drilldown into extensionAssignOperation in schema ws-bpel_abstract_common_base_xsd Drilldown into copy in schema ws-bpel_abstract_common_base_xsd Drilldown into sources in schema ws-bpel_abstract_common_base_xsd Drilldown into targets in schema ws-bpel_abstract_common_base_xsd Drilldown into documentation in schema ws-bpel_abstract_common_base_xsd Drilldown into tExtensibleElements in schema ws-bpel_abstract_common_base_xsd Drilldown into suppressJoinFailure in schema ws-bpel_abstract_common_base_xsd Drilldown into name in schema ws-bpel_abstract_common_base_xsd Drilldown into tActivity in schema ws-bpel_abstract_common_base_xsd Drilldown into validate in schema ws-bpel_abstract_common_base_xsdXSD Diagram of tAssign in schema ws-bpel_abstract_common_base_xsd (OASIS Web Services Business Process Execution Language (WSBPEL) TC)
Collapse XSD Schema Code:
<xsd:complexType name="tAssign">
    <xsd:complexContent>
        <xsd:extension base="tActivity">
            <xsd:sequence>
                <xsd:choice maxOccurs="unbounded">
                    <xsd:element ref="copy" minOccurs="0" />
                    <xsd:element ref="extensionAssignOperation" minOccurs="0" />
                </xsd:choice>
            </xsd:sequence>
            <xsd:attribute name="validate" type="tBoolean" use="optional" default="no" />
        </xsd:extension>
    </xsd:complexContent>
</xsd:complexType>
Collapse Child Elements:
Name Type Min Occurs Max Occurs
documentation xsd-derived:documentation 0 unbounded
targets xsd-derived:targets 0 (1)
sources xsd-derived:sources 0 (1)
copy xsd-derived:copy 0 (1)
extensionAssignOperation xsd-derived:extensionAssignOperation 0 (1)
<xs:any> Allowed namespace: '##other' 0 unbounded
Collapse Child Attributes:
Name Type Default Value Use
name xsd-derived:name (Optional)
suppressJoinFailure xsd-derived:suppressJoinFailure Optional
validate xsd-derived:validate no Optional
<anyAttribute> Allowed namespace: '##other'
Collapse Derivation Tree:
Collapse References:
xsd-derived:assign