Definition Type: ComplexType
Name: tCopy
Namespace: http://docs.oasis-open.org/wsbpel/2.0/process/abstract
Type: xsd-derived:tExtensibleElements
Containing Schema: ws-bpel_abstract_common_base.xsd
Abstract
Collapse XSD Schema Diagram:
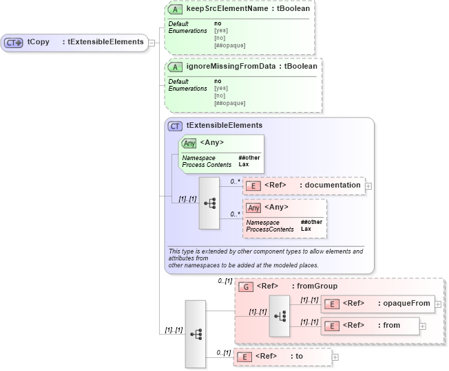
Drilldown into to in schema ws-bpel_abstract_common_base_xsd Drilldown into from in schema ws-bpel_abstract_common_base_xsd Drilldown into opaqueFrom in schema ws-bpel_abstract_common_base_xsd Drilldown into fromGroup in schema ws-bpel_abstract_common_base_xsd Drilldown into documentation in schema ws-bpel_abstract_common_base_xsd Drilldown into tExtensibleElements in schema ws-bpel_abstract_common_base_xsd Drilldown into ignoreMissingFromData in schema ws-bpel_abstract_common_base_xsd Drilldown into keepSrcElementName in schema ws-bpel_abstract_common_base_xsdXSD Diagram of tCopy in schema ws-bpel_abstract_common_base_xsd (OASIS Web Services Business Process Execution Language (WSBPEL) TC)
Collapse XSD Schema Code:
<xsd:complexType name="tCopy">
    <xsd:complexContent>
        <xsd:extension base="tExtensibleElements">
            <xsd:sequence>
                <xsd:group ref="fromGroup" minOccurs="0" />
                <xsd:element ref="to" minOccurs="0" />
            </xsd:sequence>
            <xsd:attribute name="keepSrcElementName" type="tBoolean" use="optional" default="no" />
            <xsd:attribute name="ignoreMissingFromData" type="tBoolean" use="optional" default="no" />
        </xsd:extension>
    </xsd:complexContent>
</xsd:complexType>
Collapse Child Elements:
Name Type Min Occurs Max Occurs
documentation xsd-derived:documentation 0 unbounded
opaqueFrom xsd-derived:opaqueFrom (1) (1)
from xsd-derived:from (1) (1)
to xsd-derived:to 0 (1)
<xs:any> Allowed namespace: '##other' 0 unbounded
<xs:group> xsd-derived:fromGroup 0 (1)
Collapse Child Attributes:
Name Type Default Value Use
keepSrcElementName xsd-derived:keepSrcElementName no Optional
ignoreMissingFromData xsd-derived:ignoreMissingFromData no Optional
<anyAttribute> Allowed namespace: '##other'
Collapse Derivation Tree:
Collapse References:
xsd-derived:copy