Definition Type: Element
Name: throw
Namespace: http://docs.oasis-open.org/wsbpel/2.0/process/abstract
Type: xsd-derived:tThrow
Containing Schema: ws-bpel_abstract_common_base.xsd
Abstract
Collapse XSD Schema Diagram:
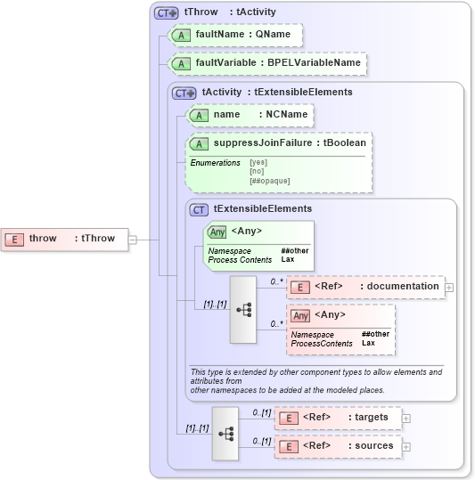
Drilldown into sources in schema ws-bpel_abstract_common_base_xsd Drilldown into targets in schema ws-bpel_abstract_common_base_xsd Drilldown into documentation in schema ws-bpel_abstract_common_base_xsd Drilldown into tExtensibleElements in schema ws-bpel_abstract_common_base_xsd Drilldown into suppressJoinFailure in schema ws-bpel_abstract_common_base_xsd Drilldown into name in schema ws-bpel_abstract_common_base_xsd Drilldown into tActivity in schema ws-bpel_abstract_common_base_xsd Drilldown into faultVariable in schema ws-bpel_abstract_common_base_xsd Drilldown into faultName in schema ws-bpel_abstract_common_base_xsd Drilldown into tThrow in schema ws-bpel_abstract_common_base_xsdXSD Diagram of throw in schema ws-bpel_abstract_common_base_xsd (OASIS Web Services Business Process Execution Language (WSBPEL) TC)
Collapse XSD Schema Code:
<xsd:element name="throw" type="tThrow" />
Collapse Child Elements:
Name Type Min Occurs Max Occurs
documentation xsd-derived:documentation 0 unbounded
targets xsd-derived:targets 0 (1)
sources xsd-derived:sources 0 (1)
<xs:any> Allowed namespace: '##other' 0 unbounded
Collapse Child Attributes:
Name Type Default Value Use
name xsd-derived:name (Optional)
suppressJoinFailure xsd-derived:suppressJoinFailure Optional
faultName xsd-derived:faultName Optional
faultVariable xsd-derived:faultVariable (Optional)
<anyAttribute> Allowed namespace: '##other'
Collapse Derivation Tree: