Definition Type: Element
Name: throw
Namespace: http://docs.oasis-open.org/wsbpel/2.0/process/executable
Type: nsB:tThrow
Containing Schema: ws-bpel_executable.xsd
Abstract
Collapse XSD Schema Diagram:
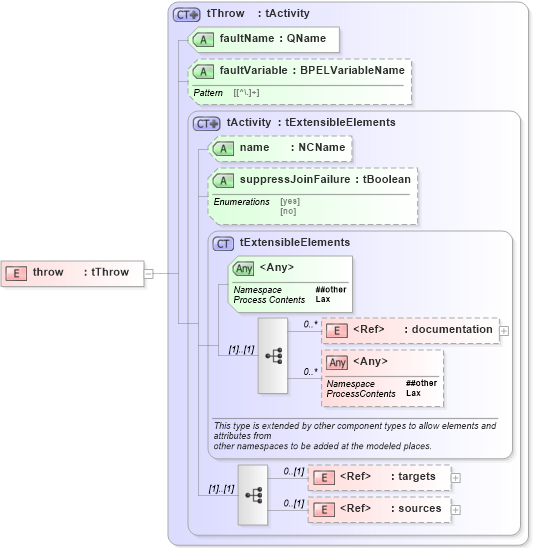
Drilldown into sources in schema ws-bpel_executable_xsd Drilldown into targets in schema ws-bpel_executable_xsd Drilldown into documentation in schema ws-bpel_executable_xsd Drilldown into tExtensibleElements in schema ws-bpel_executable_xsd Drilldown into suppressJoinFailure in schema ws-bpel_executable_xsd Drilldown into name in schema ws-bpel_executable_xsd Drilldown into tActivity in schema ws-bpel_executable_xsd Drilldown into faultVariable in schema ws-bpel_executable_xsd Drilldown into faultName in schema ws-bpel_executable_xsd Drilldown into tThrow in schema ws-bpel_executable_xsdXSD Diagram of throw in schema ws-bpel_executable_xsd (OASIS Web Services Business Process Execution Language (WSBPEL) TC)
Collapse XSD Schema Code:
<xsd:element name="throw" type="tThrow" />
Collapse Child Elements:
Name Type Min Occurs Max Occurs
documentation nsB:documentation 0 unbounded
targets nsB:targets 0 (1)
sources nsB:sources 0 (1)
<xs:any> Allowed namespace: '##other' 0 unbounded
Collapse Child Attributes:
Name Type Default Value Use
name nsB:name (Optional)
suppressJoinFailure nsB:suppressJoinFailure Optional
faultName nsB:faultName Required
faultVariable nsB:faultVariable (Optional)
<anyAttribute> Allowed namespace: '##other'
Collapse Derivation Tree: