Definition Type: ComplexType
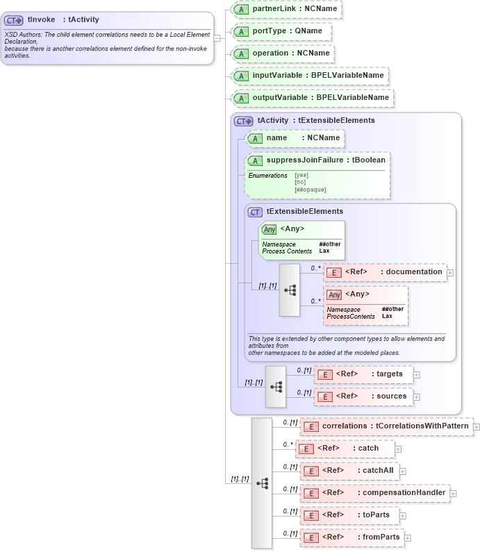
Name: tInvoke
Namespace: http://docs.oasis-open.org/wsbpel/2.0/process/abstract
Type: xsd-derived:tActivity
Containing Schema: ws-bpel_abstract_common_base.xsd
Abstract
Documentation:
XSD Authors: The child element correlations needs to be a Local Element Declaration, because there is another correlations element defined for the non-invoke activities.
Collapse XSD Schema Diagram:
Drilldown into fromParts in schema ws-bpel_abstract_common_base_xsd Drilldown into toParts in schema ws-bpel_abstract_common_base_xsd Drilldown into compensationHandler in schema ws-bpel_abstract_common_base_xsd Drilldown into catchAll in schema ws-bpel_abstract_common_base_xsd Drilldown into catch in schema ws-bpel_abstract_common_base_xsd Drilldown into correlations in schema ws-bpel_abstract_common_base_xsd Drilldown into sources in schema ws-bpel_abstract_common_base_xsd Drilldown into targets in schema ws-bpel_abstract_common_base_xsd Drilldown into documentation in schema ws-bpel_abstract_common_base_xsd Drilldown into tExtensibleElements in schema ws-bpel_abstract_common_base_xsd Drilldown into suppressJoinFailure in schema ws-bpel_abstract_common_base_xsd Drilldown into name in schema ws-bpel_abstract_common_base_xsd Drilldown into tActivity in schema ws-bpel_abstract_common_base_xsd Drilldown into outputVariable in schema ws-bpel_abstract_common_base_xsd Drilldown into inputVariable in schema ws-bpel_abstract_common_base_xsd Drilldown into operation in schema ws-bpel_abstract_common_base_xsd Drilldown into portType in schema ws-bpel_abstract_common_base_xsd Drilldown into partnerLink in schema ws-bpel_abstract_common_base_xsdXSD Diagram of tInvoke in schema ws-bpel_abstract_common_base_xsd (OASIS Web Services Business Process Execution Language (WSBPEL) TC)
Collapse XSD Schema Code:
<xsd:complexType name="tInvoke">
    <xsd:annotation>
        <xsd:documentation>
				XSD Authors: The child element correlations needs to be a Local Element Declaration, 
				because there is another correlations element defined for the non-invoke activities.
			</xsd:documentation>
    </xsd:annotation>
    <xsd:complexContent>
        <xsd:extension base="tActivity">
            <xsd:sequence>
                <xsd:element name="correlations" type="tCorrelationsWithPattern" minOccurs="0" />
                <xsd:element ref="catch" minOccurs="0" maxOccurs="unbounded" />
                <xsd:element ref="catchAll" minOccurs="0" />
                <xsd:element ref="compensationHandler" minOccurs="0" />
                <xsd:element ref="toParts" minOccurs="0" />
                <xsd:element ref="fromParts" minOccurs="0" />
            </xsd:sequence>
            <xsd:attribute name="partnerLink" type="xsd-derived:NCName" use="optional" />
            <xsd:attribute name="portType" type="xsd-derived:QName" use="optional" />
            <xsd:attribute name="operation" type="xsd-derived:NCName" use="optional" />
            <xsd:attribute name="inputVariable" type="BPELVariableName" use="optional" />
            <xsd:attribute name="outputVariable" type="BPELVariableName" use="optional" />
        </xsd:extension>
    </xsd:complexContent>
</xsd:complexType>
Collapse Child Elements:
Name Type Min Occurs Max Occurs
documentation xsd-derived:documentation 0 unbounded
targets xsd-derived:targets 0 (1)
sources xsd-derived:sources 0 (1)
correlations xsd-derived:correlations 0 (1)
catch xsd-derived:catch 0 unbounded
catchAll xsd-derived:catchAll 0 (1)
compensationHandler xsd-derived:compensationHandler 0 (1)
toParts xsd-derived:toParts 0 (1)
fromParts xsd-derived:fromParts 0 (1)
<xs:any> Allowed namespace: '##other' 0 unbounded
Collapse Child Attributes:
Name Type Default Value Use
name xsd-derived:name (Optional)
suppressJoinFailure xsd-derived:suppressJoinFailure Optional
partnerLink xsd-derived:partnerLink Optional
portType xsd-derived:portType Optional
operation xsd-derived:operation Optional
inputVariable xsd-derived:inputVariable Optional
outputVariable xsd-derived:outputVariable Optional
<anyAttribute> Allowed namespace: '##other'
Collapse Derivation Tree:
Collapse References:
xsd-derived:invoke