Definition Type: ComplexType
Name: tOnEvent
Namespace: http://docs.oasis-open.org/wsbpel/2.0/process/executable
Type: nsB:tOnMsgCommon
Containing Schema: ws-bpel_executable.xsd
Abstract
Collapse XSD Schema Diagram:
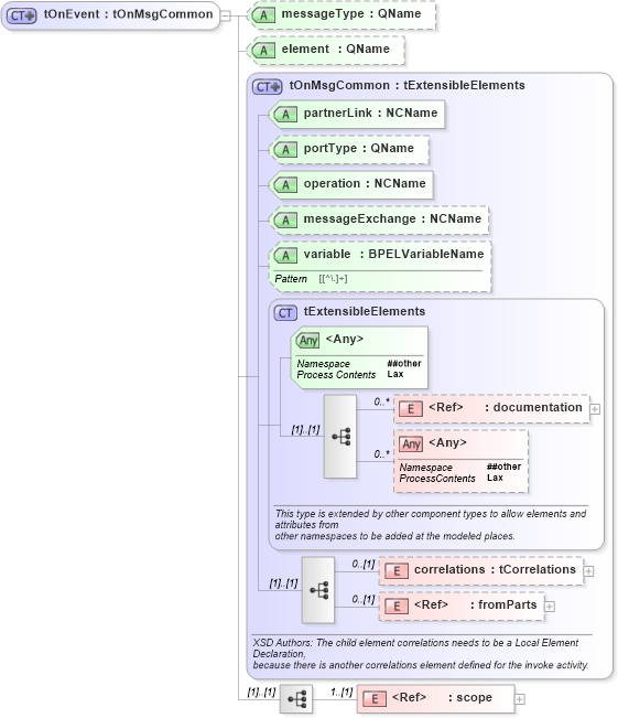
Drilldown into scope in schema ws-bpel_executable_xsd Drilldown into fromParts in schema ws-bpel_executable_xsd Drilldown into correlations in schema ws-bpel_executable_xsd Drilldown into documentation in schema ws-bpel_executable_xsd Drilldown into tExtensibleElements in schema ws-bpel_executable_xsd Drilldown into variable in schema ws-bpel_executable_xsd Drilldown into messageExchange in schema ws-bpel_executable_xsd Drilldown into operation in schema ws-bpel_executable_xsd Drilldown into portType in schema ws-bpel_executable_xsd Drilldown into partnerLink in schema ws-bpel_executable_xsd Drilldown into tOnMsgCommon in schema ws-bpel_executable_xsd Drilldown into element in schema ws-bpel_executable_xsd Drilldown into messageType in schema ws-bpel_executable_xsdXSD Diagram of tOnEvent in schema ws-bpel_executable_xsd (OASIS Web Services Business Process Execution Language (WSBPEL) TC)
Collapse XSD Schema Code:
<xsd:complexType name="tOnEvent">
    <xsd:complexContent>
        <xsd:extension base="tOnMsgCommon">
            <xsd:sequence>
                <xsd:element ref="scope" minOccurs="1" />
            </xsd:sequence>
            <xsd:attribute name="messageType" type="xsd:QName" use="optional" />
            <xsd:attribute name="element" type="xsd:QName" use="optional" />
        </xsd:extension>
    </xsd:complexContent>
</xsd:complexType>
Collapse Child Elements:
Name Type Min Occurs Max Occurs
documentation nsB:documentation 0 unbounded
correlations nsB:correlations 0 (1)
fromParts nsB:fromParts 0 (1)
scope nsB:scope 1 (1)
<xs:any> Allowed namespace: '##other' 0 unbounded
Collapse Child Attributes:
Name Type Default Value Use
partnerLink nsB:partnerLink Required
portType nsB:portType Optional
operation nsB:operation Required
messageExchange nsB:messageExchange Optional
variable nsB:variable Optional
messageType nsB:messageType Optional
element nsB:element Optional
<anyAttribute> Allowed namespace: '##other'
Collapse Derivation Tree:
Collapse References:
nsB:onEvent