Definition Type: ComplexType
Name: tReceive
Namespace: http://docs.oasis-open.org/wsbpel/2.0/process/executable
Type: nsB:tActivity
Containing Schema: ws-bpel_executable.xsd
Abstract
Documentation:
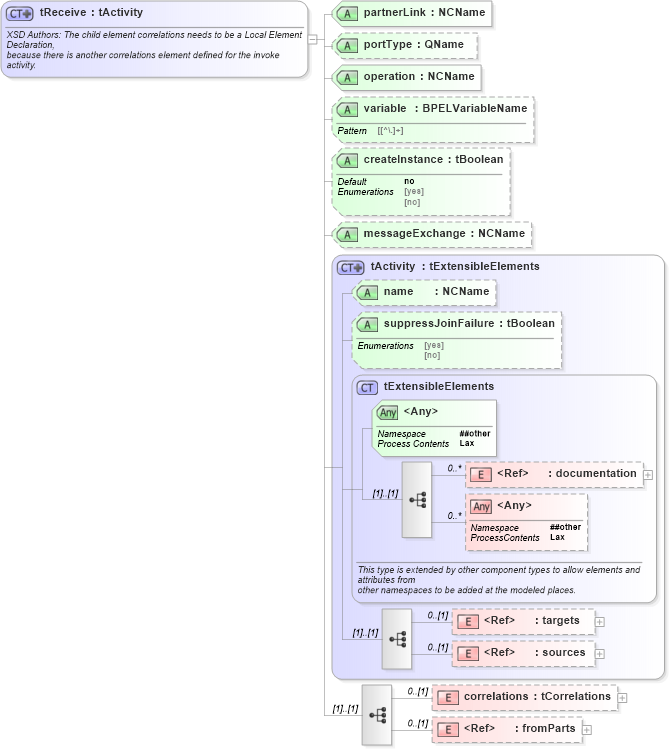
XSD Authors: The child element correlations needs to be a Local Element Declaration, because there is another correlations element defined for the invoke activity.
Collapse XSD Schema Diagram:
Drilldown into fromParts in schema ws-bpel_executable_xsd Drilldown into correlations in schema ws-bpel_executable_xsd Drilldown into sources in schema ws-bpel_executable_xsd Drilldown into targets in schema ws-bpel_executable_xsd Drilldown into documentation in schema ws-bpel_executable_xsd Drilldown into tExtensibleElements in schema ws-bpel_executable_xsd Drilldown into suppressJoinFailure in schema ws-bpel_executable_xsd Drilldown into name in schema ws-bpel_executable_xsd Drilldown into tActivity in schema ws-bpel_executable_xsd Drilldown into messageExchange in schema ws-bpel_executable_xsd Drilldown into createInstance in schema ws-bpel_executable_xsd Drilldown into variable in schema ws-bpel_executable_xsd Drilldown into operation in schema ws-bpel_executable_xsd Drilldown into portType in schema ws-bpel_executable_xsd Drilldown into partnerLink in schema ws-bpel_executable_xsdXSD Diagram of tReceive in schema ws-bpel_executable_xsd (OASIS Web Services Business Process Execution Language (WSBPEL) TC)
Collapse XSD Schema Code:
<xsd:complexType name="tReceive">
    <xsd:annotation>
        <xsd:documentation>
				XSD Authors: The child element correlations needs to be a Local Element Declaration, 
				because there is another correlations element defined for the invoke activity.
			</xsd:documentation>
    </xsd:annotation>
    <xsd:complexContent>
        <xsd:extension base="tActivity">
            <xsd:sequence>
                <xsd:element name="correlations" type="tCorrelations" minOccurs="0" />
                <xsd:element ref="fromParts" minOccurs="0" />
            </xsd:sequence>
            <xsd:attribute name="partnerLink" type="xsd:NCName" use="required" />
            <xsd:attribute name="portType" type="xsd:QName" use="optional" />
            <xsd:attribute name="operation" type="xsd:NCName" use="required" />
            <xsd:attribute name="variable" type="BPELVariableName" use="optional" />
            <xsd:attribute name="createInstance" type="tBoolean" default="no" />
            <xsd:attribute name="messageExchange" type="xsd:NCName" use="optional" />
        </xsd:extension>
    </xsd:complexContent>
</xsd:complexType>
Collapse Child Elements:
Name Type Min Occurs Max Occurs
documentation nsB:documentation 0 unbounded
targets nsB:targets 0 (1)
sources nsB:sources 0 (1)
correlations nsB:correlations 0 (1)
fromParts nsB:fromParts 0 (1)
<xs:any> Allowed namespace: '##other' 0 unbounded
Collapse Child Attributes:
Name Type Default Value Use
name nsB:name (Optional)
suppressJoinFailure nsB:suppressJoinFailure Optional
partnerLink nsB:partnerLink Required
portType nsB:portType Optional
operation nsB:operation Required
variable nsB:variable Optional
createInstance nsB:createInstance no (Optional)
messageExchange nsB:messageExchange Optional
<anyAttribute> Allowed namespace: '##other'
Collapse Derivation Tree:
Collapse References:
nsB:receive