Definition Type: Element
Name: variable
Namespace: http://docs.oasis-open.org/wsbpel/2.0/process/abstract
Type: xsd-derived:tVariable
Containing Schema: ws-bpel_abstract_common_base.xsd
Abstract
Collapse XSD Schema Diagram:
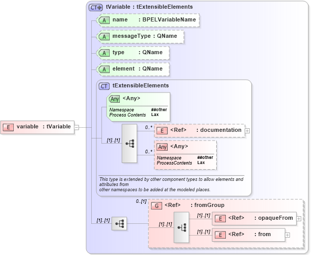
Drilldown into from in schema ws-bpel_abstract_common_base_xsd Drilldown into opaqueFrom in schema ws-bpel_abstract_common_base_xsd Drilldown into fromGroup in schema ws-bpel_abstract_common_base_xsd Drilldown into documentation in schema ws-bpel_abstract_common_base_xsd Drilldown into tExtensibleElements in schema ws-bpel_abstract_common_base_xsd Drilldown into element in schema ws-bpel_abstract_common_base_xsd Drilldown into type in schema ws-bpel_abstract_common_base_xsd Drilldown into messageType in schema ws-bpel_abstract_common_base_xsd Drilldown into name in schema ws-bpel_abstract_common_base_xsd Drilldown into tVariable in schema ws-bpel_abstract_common_base_xsdXSD Diagram of variable in schema ws-bpel_abstract_common_base_xsd (OASIS Web Services Business Process Execution Language (WSBPEL) TC)
Collapse XSD Schema Code:
<xsd:element name="variable" type="tVariable" />
Collapse Child Elements:
Name Type Min Occurs Max Occurs
documentation xsd-derived:documentation 0 unbounded
opaqueFrom xsd-derived:opaqueFrom (1) (1)
from xsd-derived:from (1) (1)
<xs:any> Allowed namespace: '##other' 0 unbounded
<xs:group> xsd-derived:fromGroup 0 (1)
Collapse Child Attributes:
Name Type Default Value Use
name xsd-derived:name Optional
messageType xsd-derived:messageType Optional
type xsd-derived:type Optional
element xsd-derived:element Optional
<anyAttribute> Allowed namespace: '##other'
Collapse Derivation Tree: