Definition Type: Element
Name: AllowanceCharge
Namespace: urn:oasis:names:specification:ubl:schema:xsd:CommonAggregateComponents-1.0
Type: cac:AllowanceChargeType
Containing Schema: UBL-CommonAggregateComponents-1.0.xsd
Abstract
Collapse XSD Schema Diagram:
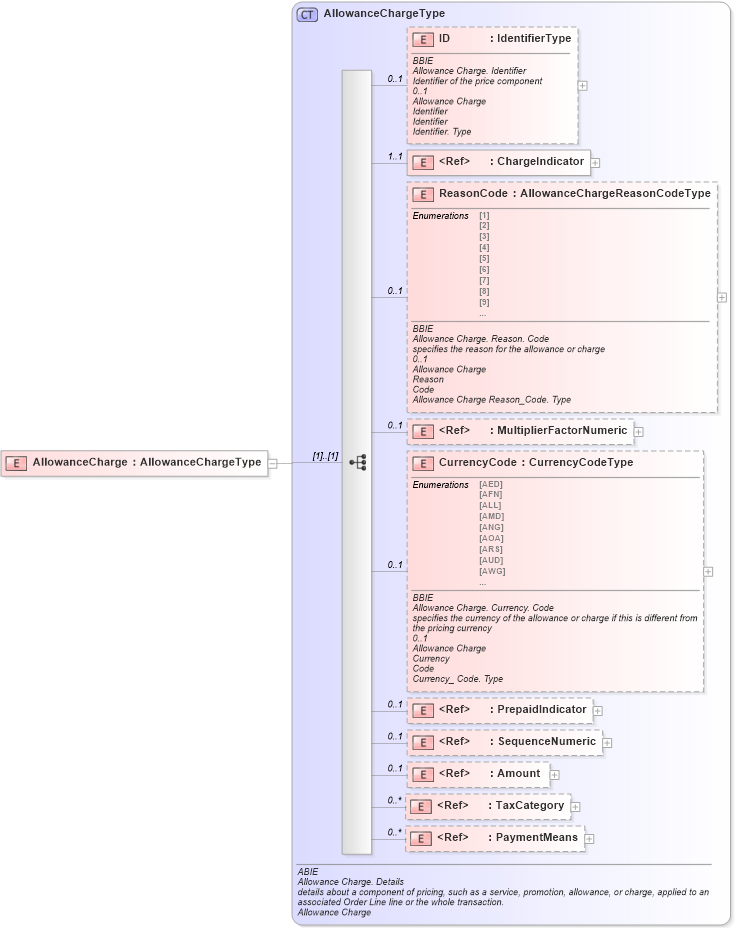
Drilldown into PaymentMeans in schema ubl-commonaggregatecomponents-1_0_xsd Drilldown into TaxCategory in schema ubl-commonaggregatecomponents-1_0_xsd Drilldown into Amount in schema ubl-commonbasiccomponents-1_0_xsd Drilldown into SequenceNumeric in schema ubl-commonbasiccomponents-1_0_xsd Drilldown into PrepaidIndicator in schema ubl-commonbasiccomponents-1_0_xsd Drilldown into CurrencyCode in schema ubl-commonaggregatecomponents-1_0_xsd Drilldown into MultiplierFactorNumeric in schema ubl-commonbasiccomponents-1_0_xsd Drilldown into ReasonCode in schema ubl-commonaggregatecomponents-1_0_xsd Drilldown into ChargeIndicator in schema ubl-commonbasiccomponents-1_0_xsd Drilldown into ID in schema ubl-commonaggregatecomponents-1_0_xsd Drilldown into AllowanceChargeType in schema ubl-commonaggregatecomponents-1_0_xsdXSD Diagram of AllowanceCharge in schema ubl-commonaggregatecomponents-1_0_xsd (OASIS Universal Business Language (UBL) TC)
Collapse XSD Schema Code:
<xsd:element name="AllowanceCharge" type="AllowanceChargeType" />
Collapse Child Elements:
Name Type Min Occurs Max Occurs
ID cac:ID 0 1
ChargeIndicator cbc:ChargeIndicator 1 1
ReasonCode cac:ReasonCode 0 1
MultiplierFactorNumeric cbc:MultiplierFactorNumeric 0 1
CurrencyCode cac:CurrencyCode 0 1
PrepaidIndicator cbc:PrepaidIndicator 0 1
SequenceNumeric cbc:SequenceNumeric 0 1
Amount cbc:Amount 0 1
TaxCategory cac:TaxCategory 0 unbounded
PaymentMeans cac:PaymentMeans 0 unbounded
Collapse Derivation Tree: