Definition Type: Element
Name: PaymentMeans
Namespace: urn:oasis:names:specification:ubl:schema:xsd:CommonAggregateComponents-1.0
Type: cac:PaymentMeansType
Containing Schema: UBL-CommonAggregateComponents-1.0.xsd
Abstract
Collapse XSD Schema Diagram:
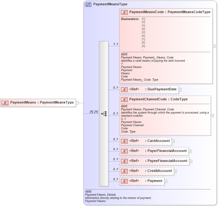
Drilldown into Payment in schema ubl-commonaggregatecomponents-1_0_xsd Drilldown into CreditAccount in schema ubl-commonaggregatecomponents-1_0_xsd Drilldown into PayeeFinancialAccount in schema ubl-commonaggregatecomponents-1_0_xsd Drilldown into PayerFinancialAccount in schema ubl-commonaggregatecomponents-1_0_xsd Drilldown into CardAccount in schema ubl-commonaggregatecomponents-1_0_xsd Drilldown into PaymentChannelCode in schema ubl-commonaggregatecomponents-1_0_xsd Drilldown into DuePaymentDate in schema ubl-commonbasiccomponents-1_0_xsd Drilldown into PaymentMeansCode in schema ubl-commonaggregatecomponents-1_0_xsd Drilldown into PaymentMeansType in schema ubl-commonaggregatecomponents-1_0_xsdXSD Diagram of PaymentMeans in schema ubl-commonaggregatecomponents-1_0_xsd (OASIS Universal Business Language (UBL) TC)
Collapse XSD Schema Code:
<xsd:element name="PaymentMeans" type="PaymentMeansType" />
Collapse Child Elements:
Name Type Min Occurs Max Occurs
PaymentMeansCode cac:PaymentMeansCode 1 1
DuePaymentDate cbc:DuePaymentDate 0 1
PaymentChannelCode cac:PaymentChannelCode 0 1
CardAccount cac:CardAccount 0 1
PayerFinancialAccount cac:PayerFinancialAccount 0 1
PayeeFinancialAccount cac:PayeeFinancialAccount 0 1
CreditAccount cac:CreditAccount 0 1
Payment cac:Payment 0 1
Collapse Derivation Tree: