Definition Type: ComplexType
Name: PaymentMeansType
Namespace: urn:oasis:names:specification:ubl:schema:xsd:CommonAggregateComponents-1.0
Containing Schema: UBL-CommonAggregateComponents-1.0.xsd
Abstract
Documentation:
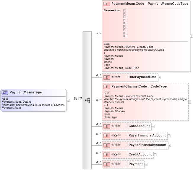
ABIE Payment Means. Details information directly relating to the means of payment. Payment Means
Collapse XSD Schema Diagram:
Drilldown into Payment in schema ubl-commonaggregatecomponents-1_0_xsd Drilldown into CreditAccount in schema ubl-commonaggregatecomponents-1_0_xsd Drilldown into PayeeFinancialAccount in schema ubl-commonaggregatecomponents-1_0_xsd Drilldown into PayerFinancialAccount in schema ubl-commonaggregatecomponents-1_0_xsd Drilldown into CardAccount in schema ubl-commonaggregatecomponents-1_0_xsd Drilldown into PaymentChannelCode in schema ubl-commonaggregatecomponents-1_0_xsd Drilldown into DuePaymentDate in schema ubl-commonbasiccomponents-1_0_xsd Drilldown into PaymentMeansCode in schema ubl-commonaggregatecomponents-1_0_xsdXSD Diagram of PaymentMeansType in schema ubl-commonaggregatecomponents-1_0_xsd (OASIS Universal Business Language (UBL) TC)
Collapse XSD Schema Code:
<xsd:complexType name="PaymentMeansType">
    <xsd:annotation>
        <xsd:documentation>
            <ccts:Component xmlns:ccts="urn:oasis:names:specification:ubl:schema:xsd:CoreComponentParameters-1.0">
                <ccts:ComponentType>ABIE</ccts:ComponentType>
                <ccts:DictionaryEntryName>Payment Means. Details</ccts:DictionaryEntryName>
                <ccts:Definition>information directly relating to the means of payment.</ccts:Definition>
                <ccts:ObjectClass>Payment Means</ccts:ObjectClass>
            </ccts:Component>
        </xsd:documentation>
    </xsd:annotation>
    <xsd:sequence>
        <xsd:element name="PaymentMeansCode" type="pty:PaymentMeansCodeType" minOccurs="1" maxOccurs="1">
            <xsd:annotation>
                <xsd:documentation>
                    <ccts:Component xmlns:ccts="urn:oasis:names:specification:ubl:schema:xsd:CoreComponentParameters-1.0">
                        <ccts:ComponentType>BBIE</ccts:ComponentType>
                        <ccts:DictionaryEntryName>Payment Means. Payment_ Means. Code</ccts:DictionaryEntryName>
                        <ccts:Definition>identifies a valid means of paying the debt incurred.</ccts:Definition>
                        <ccts:Cardinality>1</ccts:Cardinality>
                        <ccts:ObjectClass>Payment Means</ccts:ObjectClass>
                        <ccts:PropertyTermQualifier>Payment</ccts:PropertyTermQualifier>
                        <ccts:PropertyTerm>Means</ccts:PropertyTerm>
                        <ccts:RepresentationTerm>Code</ccts:RepresentationTerm>
                        <ccts:DataType>Payment Means_ Code. Type</ccts:DataType>
                    </ccts:Component>
                </xsd:documentation>
            </xsd:annotation>
        </xsd:element>
        <xsd:element ref="cbc:DuePaymentDate" minOccurs="0" maxOccurs="1">
            <xsd:annotation>
                <xsd:documentation>
                    <ccts:Component xmlns:ccts="urn:oasis:names:specification:ubl:schema:xsd:CoreComponentParameters-1.0">
                        <ccts:ComponentType>BBIE</ccts:ComponentType>
                        <ccts:DictionaryEntryName>Payment Means. Due_ Payment Date. Date</ccts:DictionaryEntryName>
                        <ccts:Definition>the point in time at which the payment is to be made.</ccts:Definition>
                        <ccts:Cardinality>0..1</ccts:Cardinality>
                        <ccts:ObjectClass>Payment Means</ccts:ObjectClass>
                        <ccts:PropertyTermQualifier>Due</ccts:PropertyTermQualifier>
                        <ccts:PropertyTerm>Payment Date</ccts:PropertyTerm>
                        <ccts:RepresentationTerm>Date</ccts:RepresentationTerm>
                        <ccts:DataType>Date_Date Time. Type</ccts:DataType>
                    </ccts:Component>
                </xsd:documentation>
            </xsd:annotation>
        </xsd:element>
        <xsd:element name="PaymentChannelCode" type="udt:CodeType" minOccurs="0" maxOccurs="1">
            <xsd:annotation>
                <xsd:documentation>
                    <ccts:Component xmlns:ccts="urn:oasis:names:specification:ubl:schema:xsd:CoreComponentParameters-1.0">
                        <ccts:ComponentType>BBIE</ccts:ComponentType>
                        <ccts:DictionaryEntryName>Payment Means. Payment Channel. Code</ccts:DictionaryEntryName>
                        <ccts:Definition>identifies the system through which the payment is processed, using a standard codelist.</ccts:Definition>
                        <ccts:Cardinality>0..1</ccts:Cardinality>
                        <ccts:ObjectClass>Payment Means</ccts:ObjectClass>
                        <ccts:PropertyTerm>Payment Channel</ccts:PropertyTerm>
                        <ccts:RepresentationTerm>Code</ccts:RepresentationTerm>
                        <ccts:DataType>Code. Type</ccts:DataType>
                    </ccts:Component>
                </xsd:documentation>
            </xsd:annotation>
        </xsd:element>
        <xsd:element ref="CardAccount" minOccurs="0" maxOccurs="1">
            <xsd:annotation>
                <xsd:documentation>
                    <ccts:Component xmlns:ccts="urn:oasis:names:specification:ubl:schema:xsd:CoreComponentParameters-1.0">
                        <ccts:ComponentType>ASBIE</ccts:ComponentType>
                        <ccts:DictionaryEntryName>Payment Means. Card Account</ccts:DictionaryEntryName>
                        <ccts:Definition>associates the payment means with information about the credit/debit card specifed as the way payment would be made.</ccts:Definition>
                        <ccts:Cardinality>0..1</ccts:Cardinality>
                        <ccts:ObjectClass>Payment Means</ccts:ObjectClass>
                        <ccts:PropertyTerm>Card Account</ccts:PropertyTerm>
                        <ccts:AssociatedObjectClass>Card Account</ccts:AssociatedObjectClass>
                    </ccts:Component>
                </xsd:documentation>
            </xsd:annotation>
        </xsd:element>
        <xsd:element ref="PayerFinancialAccount" minOccurs="0" maxOccurs="1">
            <xsd:annotation>
                <xsd:documentation>
                    <ccts:Component xmlns:ccts="urn:oasis:names:specification:ubl:schema:xsd:CoreComponentParameters-1.0">
                        <ccts:ComponentType>ASBIE</ccts:ComponentType>
                        <ccts:DictionaryEntryName>Payment Means. Payer_ Financial Account. Financial Account</ccts:DictionaryEntryName>
                        <ccts:Definition>associates the payment means with information about bank account of the Payer (the party to make the payment), given as the way payment would be made.</ccts:Definition>
                        <ccts:Cardinality>0..1</ccts:Cardinality>
                        <ccts:ObjectClass>Payment Means</ccts:ObjectClass>
                        <ccts:PropertyTermQualifier>Payer</ccts:PropertyTermQualifier>
                        <ccts:PropertyTerm>Financial Account</ccts:PropertyTerm>
                        <ccts:AssociatedObjectClass>Financial Account</ccts:AssociatedObjectClass>
                    </ccts:Component>
                </xsd:documentation>
            </xsd:annotation>
        </xsd:element>
        <xsd:element ref="PayeeFinancialAccount" minOccurs="0" maxOccurs="1">
            <xsd:annotation>
                <xsd:documentation>
                    <ccts:Component xmlns:ccts="urn:oasis:names:specification:ubl:schema:xsd:CoreComponentParameters-1.0">
                        <ccts:ComponentType>ASBIE</ccts:ComponentType>
                        <ccts:DictionaryEntryName>Payment Means. Payee_ Financial Account. Financial Account</ccts:DictionaryEntryName>
                        <ccts:Definition>associates the payment means with information about bank account of the Payee (the party to receive the payment).</ccts:Definition>
                        <ccts:Cardinality>0..1</ccts:Cardinality>
                        <ccts:ObjectClass>Payment Means</ccts:ObjectClass>
                        <ccts:PropertyTermQualifier>Payee</ccts:PropertyTermQualifier>
                        <ccts:PropertyTerm>Financial Account</ccts:PropertyTerm>
                        <ccts:AssociatedObjectClass>Financial Account</ccts:AssociatedObjectClass>
                    </ccts:Component>
                </xsd:documentation>
            </xsd:annotation>
        </xsd:element>
        <xsd:element ref="CreditAccount" minOccurs="0" maxOccurs="1">
            <xsd:annotation>
                <xsd:documentation>
                    <ccts:Component xmlns:ccts="urn:oasis:names:specification:ubl:schema:xsd:CoreComponentParameters-1.0">
                        <ccts:ComponentType>ASBIE</ccts:ComponentType>
                        <ccts:DictionaryEntryName>Payment Means. Credit Account</ccts:DictionaryEntryName>
                        <ccts:Definition>associates the payment means with an on account credit account.</ccts:Definition>
                        <ccts:Cardinality>0..1</ccts:Cardinality>
                        <ccts:ObjectClass>Payment Means</ccts:ObjectClass>
                        <ccts:PropertyTerm>Credit Account</ccts:PropertyTerm>
                        <ccts:AssociatedObjectClass>Credit Account</ccts:AssociatedObjectClass>
                    </ccts:Component>
                </xsd:documentation>
            </xsd:annotation>
        </xsd:element>
        <xsd:element ref="Payment" minOccurs="0" maxOccurs="1">
            <xsd:annotation>
                <xsd:documentation>
                    <ccts:Component xmlns:ccts="urn:oasis:names:specification:ubl:schema:xsd:CoreComponentParameters-1.0">
                        <ccts:ComponentType>ASBIE</ccts:ComponentType>
                        <ccts:DictionaryEntryName>Payment Means. Payment</ccts:DictionaryEntryName>
                        <ccts:Definition>associates the payment means with information about the payment to be made by that means.</ccts:Definition>
                        <ccts:Cardinality>0..1</ccts:Cardinality>
                        <ccts:ObjectClass>Payment Means</ccts:ObjectClass>
                        <ccts:PropertyTerm>Payment</ccts:PropertyTerm>
                        <ccts:AssociatedObjectClass>Payment</ccts:AssociatedObjectClass>
                    </ccts:Component>
                </xsd:documentation>
            </xsd:annotation>
        </xsd:element>
    </xsd:sequence>
</xsd:complexType>
Collapse Child Elements:
Name Type Min Occurs Max Occurs
PaymentMeansCode cac:PaymentMeansCode 1 1
DuePaymentDate cbc:DuePaymentDate 0 1
PaymentChannelCode cac:PaymentChannelCode 0 1
CardAccount cac:CardAccount 0 1
PayerFinancialAccount cac:PayerFinancialAccount 0 1
PayeeFinancialAccount cac:PayeeFinancialAccount 0 1
CreditAccount cac:CreditAccount 0 1
Payment cac:Payment 0 1
Collapse Derivation Tree:
Collapse References:
cac:PaymentMeans