Definition Type: Element
Name: ExchangeRate
Namespace: urn:oasis:names:specification:ubl:schema:xsd:CommonAggregateComponents-1.0
Type: cac:ExchangeRateType
Containing Schema: UBL-CommonAggregateComponents-1.0.xsd
Abstract
Collapse XSD Schema Diagram:
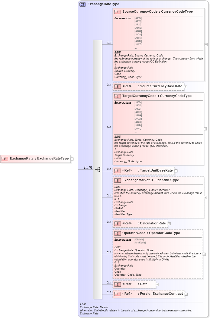
Drilldown into ForeignExchangeContract in schema ubl-commonaggregatecomponents-1_0_xsd Drilldown into Date in schema ubl-commonbasiccomponents-1_0_xsd Drilldown into OperatorCode in schema ubl-commonaggregatecomponents-1_0_xsd Drilldown into CalculationRate in schema ubl-commonbasiccomponents-1_0_xsd Drilldown into ExchangeMarketID in schema ubl-commonaggregatecomponents-1_0_xsd Drilldown into TargetUnitBaseRate in schema ubl-commonbasiccomponents-1_0_xsd Drilldown into TargetCurrencyCode in schema ubl-commonaggregatecomponents-1_0_xsd Drilldown into SourceCurrencyBaseRate in schema ubl-commonbasiccomponents-1_0_xsd Drilldown into SourceCurrencyCode in schema ubl-commonaggregatecomponents-1_0_xsd Drilldown into ExchangeRateType in schema ubl-commonaggregatecomponents-1_0_xsdXSD Diagram of ExchangeRate in schema ubl-commonaggregatecomponents-1_0_xsd (OASIS Universal Business Language (UBL) TC)
Collapse XSD Schema Code:
<xsd:element name="ExchangeRate" type="ExchangeRateType" />
Collapse Child Elements:
Name Type Min Occurs Max Occurs
SourceCurrencyCode cac:SourceCurrencyCode 1 1
SourceCurrencyBaseRate cbc:SourceCurrencyBaseRate 0 1
TargetCurrencyCode cac:TargetCurrencyCode 1 1
TargetUnitBaseRate cbc:TargetUnitBaseRate 0 1
ExchangeMarketID cac:ExchangeMarketID 0 1
CalculationRate cbc:CalculationRate 0 1
OperatorCode cac:OperatorCode 0 1
Date cbc:Date 0 1
ForeignExchangeContract cac:ForeignExchangeContract 0 1
Collapse Derivation Tree: