Definition Type: Element
Name: PhysicalAttribute
Namespace: urn:oasis:names:specification:ubl:schema:xsd:CommonAggregateComponents-1.0
Type: cac:PhysicalAttributeType
Containing Schema: UBL-CommonAggregateComponents-1.0.xsd
Abstract
Collapse XSD Schema Diagram:
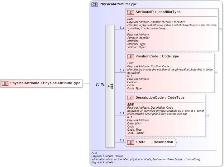
Drilldown into Description in schema ubl-commonbasiccomponents-1_0_xsd Drilldown into DescriptionCode in schema ubl-commonaggregatecomponents-1_0_xsd Drilldown into PositionCode in schema ubl-commonaggregatecomponents-1_0_xsd Drilldown into AttributeID in schema ubl-commonaggregatecomponents-1_0_xsd Drilldown into PhysicalAttributeType in schema ubl-commonaggregatecomponents-1_0_xsdXSD Diagram of PhysicalAttribute in schema ubl-commonaggregatecomponents-1_0_xsd (OASIS Universal Business Language (UBL) TC)
Collapse XSD Schema Code:
<xsd:element name="PhysicalAttribute" type="PhysicalAttributeType" />
Collapse Child Elements:
Name Type Min Occurs Max Occurs
AttributeID cac:AttributeID 1 1
PositionCode cac:PositionCode 0 1
DescriptionCode cac:DescriptionCode 0 1
Description cbc:Description 0 1
Collapse Derivation Tree: