Definition Type: Element
Name: ShipmentStage
Namespace: urn:oasis:names:specification:ubl:schema:xsd:CommonAggregateComponents-1.0
Type: cac:ShipmentStageType
Containing Schema: UBL-CommonAggregateComponents-1.0.xsd
Abstract
Collapse XSD Schema Diagram:
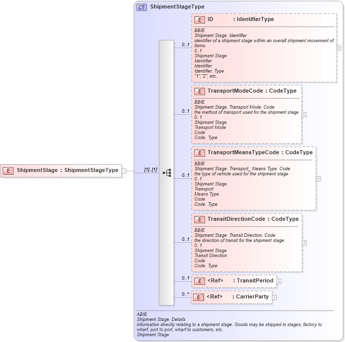
Drilldown into CarrierParty in schema ubl-commonaggregatecomponents-1_0_xsd Drilldown into TransitPeriod in schema ubl-commonaggregatecomponents-1_0_xsd Drilldown into TransitDirectionCode in schema ubl-commonaggregatecomponents-1_0_xsd Drilldown into TransportMeansTypeCode in schema ubl-commonaggregatecomponents-1_0_xsd Drilldown into TransportModeCode in schema ubl-commonaggregatecomponents-1_0_xsd Drilldown into ID in schema ubl-commonaggregatecomponents-1_0_xsd Drilldown into ShipmentStageType in schema ubl-commonaggregatecomponents-1_0_xsdXSD Diagram of ShipmentStage in schema ubl-commonaggregatecomponents-1_0_xsd (OASIS Universal Business Language (UBL) TC)
Collapse XSD Schema Code:
<xsd:element name="ShipmentStage" type="ShipmentStageType" />
Collapse Child Elements:
Name Type Min Occurs Max Occurs
ID cac:ID 0 1
TransportModeCode cac:TransportModeCode 0 1
TransportMeansTypeCode cac:TransportMeansTypeCode 0 1
TransitDirectionCode cac:TransitDirectionCode 0 1
TransitPeriod cac:TransitPeriod 0 1
CarrierParty cac:CarrierParty 0 unbounded
Collapse Derivation Tree: