Definition Type: Element
Name: TaxScheme
Namespace: urn:oasis:names:specification:ubl:schema:xsd:CommonAggregateComponents-1.0
Type: cac:TaxSchemeType
Containing Schema: UBL-CommonAggregateComponents-1.0.xsd
Abstract
Collapse XSD Schema Diagram:
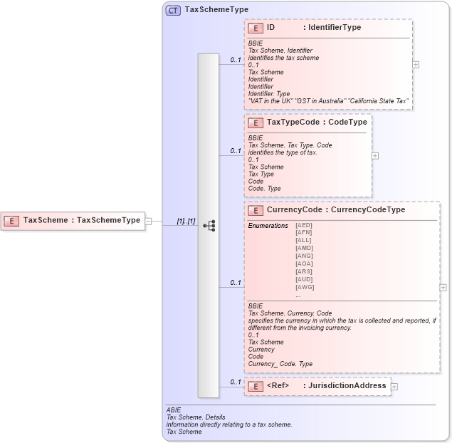
Drilldown into JurisdictionAddress in schema ubl-commonaggregatecomponents-1_0_xsd Drilldown into CurrencyCode in schema ubl-commonaggregatecomponents-1_0_xsd Drilldown into TaxTypeCode in schema ubl-commonaggregatecomponents-1_0_xsd Drilldown into ID in schema ubl-commonaggregatecomponents-1_0_xsd Drilldown into TaxSchemeType in schema ubl-commonaggregatecomponents-1_0_xsdXSD Diagram of TaxScheme in schema ubl-commonaggregatecomponents-1_0_xsd (OASIS Universal Business Language (UBL) TC)
Collapse XSD Schema Code:
<xsd:element name="TaxScheme" type="TaxSchemeType" />
Collapse Child Elements:
Name Type Min Occurs Max Occurs
ID cac:ID 0 1
TaxTypeCode cac:TaxTypeCode 0 1
CurrencyCode cac:CurrencyCode 0 1
JurisdictionAddress cac:JurisdictionAddress 0 1
Collapse Derivation Tree: