Definition Type: ComplexType
Name: TaxSchemeType
Namespace: urn:oasis:names:specification:ubl:schema:xsd:CommonAggregateComponents-1.0
Containing Schema: UBL-CommonAggregateComponents-1.0.xsd
Abstract
Documentation:
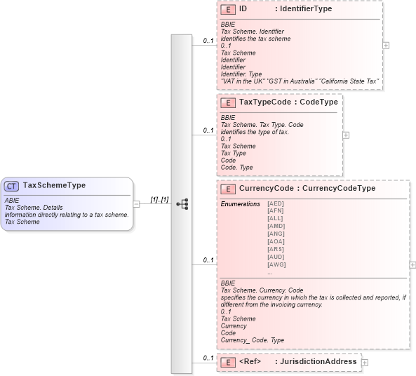
ABIE Tax Scheme. Details information directly relating to a tax scheme. Tax Scheme
Collapse XSD Schema Diagram:
Drilldown into JurisdictionAddress in schema ubl-commonaggregatecomponents-1_0_xsd Drilldown into CurrencyCode in schema ubl-commonaggregatecomponents-1_0_xsd Drilldown into TaxTypeCode in schema ubl-commonaggregatecomponents-1_0_xsd Drilldown into ID in schema ubl-commonaggregatecomponents-1_0_xsdXSD Diagram of TaxSchemeType in schema ubl-commonaggregatecomponents-1_0_xsd (OASIS Universal Business Language (UBL) TC)
Collapse XSD Schema Code:
<xsd:complexType name="TaxSchemeType">
    <xsd:annotation>
        <xsd:documentation>
            <ccts:Component xmlns:ccts="urn:oasis:names:specification:ubl:schema:xsd:CoreComponentParameters-1.0">
                <ccts:ComponentType>ABIE</ccts:ComponentType>
                <ccts:DictionaryEntryName>Tax Scheme. Details</ccts:DictionaryEntryName>
                <ccts:Definition>information directly relating to a tax scheme.</ccts:Definition>
                <ccts:ObjectClass>Tax Scheme</ccts:ObjectClass>
            </ccts:Component>
        </xsd:documentation>
    </xsd:annotation>
    <xsd:sequence>
        <xsd:element name="ID" type="udt:IdentifierType" minOccurs="0" maxOccurs="1">
            <xsd:annotation>
                <xsd:documentation>
                    <ccts:Component xmlns:ccts="urn:oasis:names:specification:ubl:schema:xsd:CoreComponentParameters-1.0">
                        <ccts:ComponentType>BBIE</ccts:ComponentType>
                        <ccts:DictionaryEntryName>Tax Scheme. Identifier</ccts:DictionaryEntryName>
                        <ccts:Definition>identifies the tax scheme</ccts:Definition>
                        <ccts:Cardinality>0..1</ccts:Cardinality>
                        <ccts:ObjectClass>Tax Scheme</ccts:ObjectClass>
                        <ccts:PropertyTerm>Identifier</ccts:PropertyTerm>
                        <ccts:RepresentationTerm>Identifier</ccts:RepresentationTerm>
                        <ccts:DataType>Identifier. Type</ccts:DataType>
                        <ccts:Examples>"VAT in the UK" "GST in Australia" "California State Tax"</ccts:Examples>
                    </ccts:Component>
                </xsd:documentation>
            </xsd:annotation>
        </xsd:element>
        <xsd:element name="TaxTypeCode" type="udt:CodeType" minOccurs="0" maxOccurs="1">
            <xsd:annotation>
                <xsd:documentation>
                    <ccts:Component xmlns:ccts="urn:oasis:names:specification:ubl:schema:xsd:CoreComponentParameters-1.0">
                        <ccts:ComponentType>BBIE</ccts:ComponentType>
                        <ccts:DictionaryEntryName>Tax Scheme. Tax Type. Code</ccts:DictionaryEntryName>
                        <ccts:Definition>identifies the type of tax.</ccts:Definition>
                        <ccts:Cardinality>0..1</ccts:Cardinality>
                        <ccts:ObjectClass>Tax Scheme</ccts:ObjectClass>
                        <ccts:PropertyTerm>Tax Type</ccts:PropertyTerm>
                        <ccts:RepresentationTerm>Code</ccts:RepresentationTerm>
                        <ccts:DataType>Code. Type</ccts:DataType>
                    </ccts:Component>
                </xsd:documentation>
            </xsd:annotation>
        </xsd:element>
        <xsd:element name="CurrencyCode" type="cur:CurrencyCodeType" minOccurs="0" maxOccurs="1">
            <xsd:annotation>
                <xsd:documentation>
                    <ccts:Component xmlns:ccts="urn:oasis:names:specification:ubl:schema:xsd:CoreComponentParameters-1.0">
                        <ccts:ComponentType>BBIE</ccts:ComponentType>
                        <ccts:DictionaryEntryName>Tax Scheme. Currency. Code</ccts:DictionaryEntryName>
                        <ccts:Definition>specifies the currency in which the tax is collected and reported, if different from the invoicing currency.</ccts:Definition>
                        <ccts:Cardinality>0..1</ccts:Cardinality>
                        <ccts:ObjectClass>Tax Scheme</ccts:ObjectClass>
                        <ccts:PropertyTerm>Currency</ccts:PropertyTerm>
                        <ccts:RepresentationTerm>Code</ccts:RepresentationTerm>
                        <ccts:DataType>Currency_ Code. Type</ccts:DataType>
                    </ccts:Component>
                </xsd:documentation>
            </xsd:annotation>
        </xsd:element>
        <xsd:element ref="JurisdictionAddress" minOccurs="0" maxOccurs="1">
            <xsd:annotation>
                <xsd:documentation>
                    <ccts:Component xmlns:ccts="urn:oasis:names:specification:ubl:schema:xsd:CoreComponentParameters-1.0">
                        <ccts:ComponentType>ASBIE</ccts:ComponentType>
                        <ccts:DictionaryEntryName>Tax Scheme. Jurisdiction_ Address. Address</ccts:DictionaryEntryName>
                        <ccts:Definition>associates the tax scheme with particulars that identify and locate the geographic area in which a tax scheme applies.</ccts:Definition>
                        <ccts:Cardinality>0..1</ccts:Cardinality>
                        <ccts:ObjectClass>Tax Scheme</ccts:ObjectClass>
                        <ccts:PropertyTermQualifier>Jurisdiction</ccts:PropertyTermQualifier>
                        <ccts:PropertyTerm>Address</ccts:PropertyTerm>
                        <ccts:AssociatedObjectClass>Address</ccts:AssociatedObjectClass>
                    </ccts:Component>
                </xsd:documentation>
            </xsd:annotation>
        </xsd:element>
    </xsd:sequence>
</xsd:complexType>
Collapse Child Elements:
Name Type Min Occurs Max Occurs
ID cac:ID 0 1
TaxTypeCode cac:TaxTypeCode 0 1
CurrencyCode cac:CurrencyCode 0 1
JurisdictionAddress cac:JurisdictionAddress 0 1
Collapse Derivation Tree:
Collapse References:
cac:TaxScheme