Definition Type: Element
Name: annotation
Namespace: http://schemas.microsoft.com/aml/2001/core
Type: aml:AnnType
Containing Schema: aml.xsd
Abstract
Documentation:
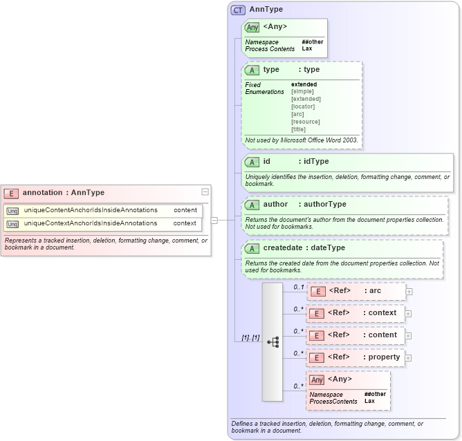
Represents a tracked insertion, deletion, formatting change, comment, or bookmark in a document.
Collapse XSD Schema Diagram:
Drilldown into property in schema aml_xsd Drilldown into content in schema aml_xsd Drilldown into context in schema aml_xsd Drilldown into arc in schema aml_xsd Drilldown into createdate in schema aml_xsd Drilldown into author in schema aml_xsd Drilldown into id in schema aml_xsd Drilldown into type in schema aml_xsd Drilldown into AnnType in schema aml_xsdXSD Diagram of annotation in schema aml_xsd (Microsoft Office 2003 Reference Schemas)
Collapse XSD Schema Code:
<xsd:element name="annotation" type="AnnType">
    <xsd:annotation>
        <xsd:documentation>Represents a tracked insertion, deletion, formatting change, comment, or bookmark in a document.</xsd:documentation>
    </xsd:annotation>
    <xsd:unique name="uniqueContentAnchorIdsInsideAnnotations">
        <xsd:selector xpath="content">
        </xsd:selector>
        <xsd:field xpath="@id">
        </xsd:field>
    </xsd:unique>
    <xsd:unique name="uniqueContextAnchorIdsInsideAnnotations">
        <xsd:selector xpath="context">
        </xsd:selector>
        <xsd:field xpath="@id">
        </xsd:field>
    </xsd:unique>
</xsd:element>
Collapse Child Elements:
Name Type Min Occurs Max Occurs
arc aml:arc 0 1
context aml:context 0 unbounded
content aml:content 0 unbounded
property aml:property 0 unbounded
<xs:any> Allowed namespace: '##other' 0 unbounded
Collapse Child Attributes:
Name Type Default Value Use
type aml:type (Optional)
id aml:id Required
author aml:author Optional
createdate aml:createdate Optional
<anyAttribute> Allowed namespace: '##other'
Collapse Derivation Tree: