Definition Type: ComplexType
Name: AnnType
Namespace: http://schemas.microsoft.com/aml/2001/core
Containing Schema: aml.xsd
Abstract
Documentation:
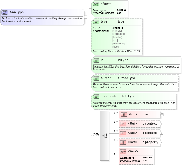
Defines a tracked insertion, deletion, formatting change, comment, or bookmark in a document.
Collapse XSD Schema Diagram:
Drilldown into property in schema aml_xsd Drilldown into content in schema aml_xsd Drilldown into context in schema aml_xsd Drilldown into arc in schema aml_xsd Drilldown into createdate in schema aml_xsd Drilldown into author in schema aml_xsd Drilldown into id in schema aml_xsd Drilldown into type in schema aml_xsdXSD Diagram of AnnType in schema aml_xsd (Microsoft Office 2003 Reference Schemas)
Collapse XSD Schema Code:
<xsd:complexType name="AnnType" mixed="false">
    <xsd:annotation>
        <xsd:documentation>Defines a tracked insertion, deletion, formatting change, comment, or bookmark in a document.</xsd:documentation>
    </xsd:annotation>
    <xsd:sequence>
        <xsd:element ref="arc" minOccurs="0" maxOccurs="1">
        </xsd:element>
        <xsd:element ref="context" minOccurs="0" maxOccurs="unbounded">
        </xsd:element>
        <xsd:element ref="content" minOccurs="0" maxOccurs="unbounded">
        </xsd:element>
        <xsd:element ref="property" minOccurs="0" maxOccurs="unbounded">
        </xsd:element>
        <xsd:any namespace="##other" processContents="lax" minOccurs="0" maxOccurs="unbounded">
        </xsd:any>
    </xsd:sequence>
    <xsd:attribute name="type" type="type" fixed="extended">
        <xsd:annotation>
            <xsd:documentation>Not used by Microsoft Office Word 2003.</xsd:documentation>
        </xsd:annotation>
    </xsd:attribute>
    <xsd:attribute name="id" type="idType" use="required">
        <xsd:annotation>
            <xsd:documentation>Uniquely identifies the insertion, deletion, formatting change, comment, or bookmark.</xsd:documentation>
        </xsd:annotation>
    </xsd:attribute>
    <xsd:attribute name="author" type="authorType" use="optional">
        <xsd:annotation>
            <xsd:documentation>Returns the document's author from the document properties collection. Not used for bookmarks.</xsd:documentation>
        </xsd:annotation>
    </xsd:attribute>
    <xsd:attribute name="createdate" type="dateType" use="optional">
        <xsd:annotation>
            <xsd:documentation>Returns the created date from the document properties collection. Not used for bookmarks.</xsd:documentation>
        </xsd:annotation>
    </xsd:attribute>
    <xsd:anyAttribute namespace="##other" processContents="lax">
    </xsd:anyAttribute>
</xsd:complexType>
Collapse Child Elements:
Name Type Min Occurs Max Occurs
arc aml:arc 0 1
context aml:context 0 unbounded
content aml:content 0 unbounded
property aml:property 0 unbounded
<xs:any> Allowed namespace: '##other' 0 unbounded
Collapse Child Attributes:
Name Type Default Value Use
type aml:type (Optional)
id aml:id Required
author aml:author Optional
createdate aml:createdate Optional
<anyAttribute> Allowed namespace: '##other'
Collapse Derivation Tree:
Collapse References:
aml:annotation