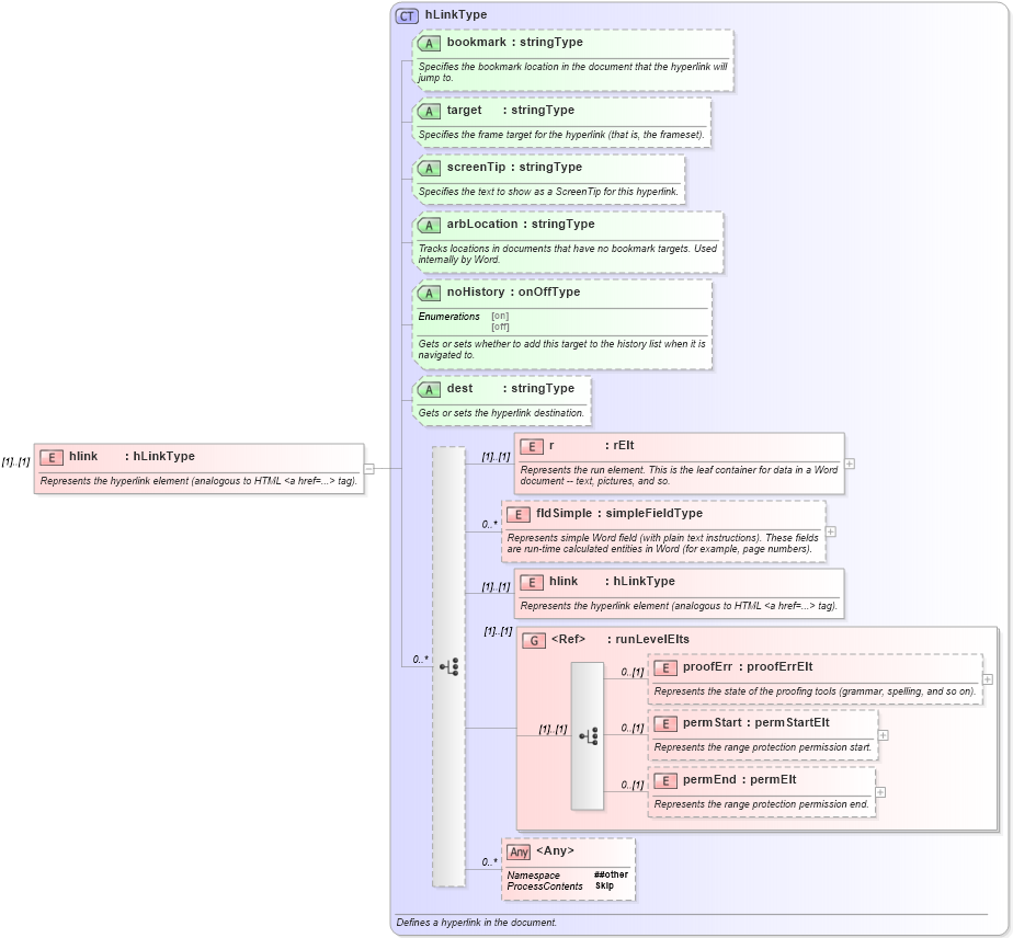
Definition Type: Element
Name: hlink
Namespace: http://schemas.microsoft.com/office/word/2003/wordml
Type: W:hLinkType
Containing Schema: wordnet.xsd
MinOccurs (1)
MaxOccurs (1)
Abstract
Documentation:
Represents the hyperlink element (analogous to HTML <a href=...> tag).
Collapse XSD Schema Diagram:
Drilldown into permEnd in schema wordnet_xsd Drilldown into permStart in schema wordnet_xsd Drilldown into proofErr in schema wordnet_xsd Drilldown into runLevelElts in schema wordnet_xsd Drilldown into fldSimple in schema wordnet_xsd Drilldown into r in schema wordnet_xsd Drilldown into dest in schema wordnet_xsd Drilldown into noHistory in schema wordnet_xsd Drilldown into arbLocation in schema wordnet_xsd Drilldown into screenTip in schema wordnet_xsd Drilldown into target in schema wordnet_xsd Drilldown into bookmark in schema wordnet_xsd Drilldown into hLinkType in schema wordnet_xsdXSD Diagram of hlink in schema wordnet_xsd (Microsoft Office 2003 Reference Schemas)
Collapse XSD Schema Code:
<xsd:element name="hlink" type="hLinkType">
    <xsd:annotation>
        <xsd:documentation>Represents the hyperlink element (analogous to HTML &lt;a href=...&gt; tag).</xsd:documentation>
    </xsd:annotation>
</xsd:element>
Collapse Child Elements:
Name Type Min Occurs Max Occurs
r W:r (1) (1)
fldSimple W:fldSimple 0 unbounded
hlink W:hlink (1) (1)
proofErr W:proofErr 0 (1)
permStart W:permStart 0 (1)
permEnd W:permEnd 0 (1)
<xs:any> Allowed namespace: '##other' 0 unbounded
<xs:group> W:runLevelElts (1) (1)
Collapse Child Attributes:
Name Type Default Value Use
bookmark W:bookmark Optional
target W:target Optional
screenTip W:screenTip Optional
arbLocation W:arbLocation Optional
noHistory W:noHistory Optional
dest W:dest Optional
Collapse Derivation Tree: