Definition Type: ComplexType
Name: MapType
Namespace: http://schemas.microsoft.com/office/excel/2003/xml
Containing Schema: excel2003xml.xsd
Abstract
Documentation:
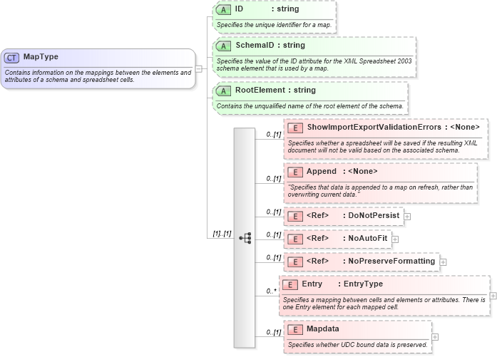
Contains information on the mappings between the elements and attributes of a schema and spreadsheet cells.
Collapse XSD Schema Diagram:
Drilldown into Mapdata in schema excel2003xml_xsd Drilldown into Entry in schema excel2003xml_xsd Drilldown into NoPreserveFormatting in schema excel_xsd Drilldown into NoAutoFit in schema excel_xsd Drilldown into DoNotPersist in schema excel_xsd Drilldown into Append in schema excel2003xml_xsd Drilldown into ShowImportExportValidationErrors in schema excel2003xml_xsd Drilldown into RootElement in schema excel2003xml_xsd Drilldown into SchemaID in schema excel2003xml_xsd Drilldown into ID in schema excel2003xml_xsdXSD Diagram of MapType in schema excel2003xml_xsd (Microsoft Office 2003 Reference Schemas)
Collapse XSD Schema Code:
<xsd:complexType name="MapType">
    <xsd:annotation>
        <xsd:documentation>Contains information on the mappings between the elements and attributes of a schema and spreadsheet cells.</xsd:documentation>
    </xsd:annotation>
    <xsd:sequence>
        <xsd:element name="ShowImportExportValidationErrors" minOccurs="0">
            <xsd:annotation>
                <xsd:documentation>Specifies whether a spreadsheet will be saved if the resulting XML document will not be valid based on the associated schema.</xsd:documentation>
            </xsd:annotation>
        </xsd:element>
        <xsd:element name="Append" minOccurs="0">
            <xsd:annotation>
                <xsd:documentation>"Specifies that data is appended to a map on refresh, rather than overwriting current data."</xsd:documentation>
            </xsd:annotation>
        </xsd:element>
        <xsd:element ref="x:DoNotPersist" minOccurs="0" />
        <xsd:element ref="x:NoAutoFit" minOccurs="0" />
        <xsd:element ref="x:NoPreserveFormatting" minOccurs="0" />
        <xsd:element name="Entry" type="EntryType" minOccurs="0" maxOccurs="unbounded">
            <xsd:annotation>
                <xsd:documentation>Specifies a mapping between cells and elements or attributes. There is one Entry element for each mapped cell.</xsd:documentation>
            </xsd:annotation>
        </xsd:element>
        <xsd:element name="Mapdata" minOccurs="0">
            <xsd:annotation>
                <xsd:documentation>Specifies whether UDC bound data is preserved.</xsd:documentation>
            </xsd:annotation>
            <xsd:complexType>
                <xsd:sequence>
                    <xsd:any processContents="skip" minOccurs="0" maxOccurs="unbounded" />
                </xsd:sequence>
            </xsd:complexType>
        </xsd:element>
    </xsd:sequence>
    <xsd:attribute name="ID" type="xsd:string">
        <xsd:annotation>
            <xsd:documentation>Specifies the unique identifier for a map.</xsd:documentation>
        </xsd:annotation>
    </xsd:attribute>
    <xsd:attribute name="SchemaID" type="xsd:string">
        <xsd:annotation>
            <xsd:documentation>Specifies the value of the ID attribute for the XML Spreadsheet 2003 schema element that is used by a map.</xsd:documentation>
        </xsd:annotation>
    </xsd:attribute>
    <xsd:attribute name="RootElement" type="xsd:string">
        <xsd:annotation>
            <xsd:documentation>Contains the unqualified name of the root element of the schema.</xsd:documentation>
        </xsd:annotation>
    </xsd:attribute>
</xsd:complexType>
Collapse Child Elements:
Name Type Min Occurs Max Occurs
ShowImportExportValidationErrors x2:ShowImportExportValidationErrors 0 (1)
Append x2:Append 0 (1)
DoNotPersist x:DoNotPersist 0 (1)
NoAutoFit x:NoAutoFit 0 (1)
NoPreserveFormatting x:NoPreserveFormatting 0 (1)
Entry x2:Entry 0 unbounded
Mapdata x2:Mapdata 0 (1)
Collapse Child Attributes:
Name Type Default Value Use
ID x2:ID (Optional)
SchemaID x2:SchemaID (Optional)
RootElement x2:RootElement (Optional)
Collapse Derivation Tree:
Collapse References:
x2:Map