Definition Type: ComplexType
Name: pElt
Namespace: http://schemas.microsoft.com/office/word/2003/wordml
Containing Schema: wordnet.xsd
Abstract
Documentation:
Defines a paragraph.
Collapse XSD Schema Diagram:
Drilldown into subDoc in schema wordnet_xsd Drilldown into hlink in schema wordnet_xsd Drilldown into fldSimple in schema wordnet_xsd Drilldown into permEnd in schema wordnet_xsd Drilldown into permStart in schema wordnet_xsd Drilldown into proofErr in schema wordnet_xsd Drilldown into runLevelElts in schema wordnet_xsd Drilldown into r in schema wordnet_xsd Drilldown into pPr in schema wordnet_xsd Drilldown into rsidRDefault in schema wordsp_xsd Drilldown into rsidP in schema wordsp_xsd Drilldown into rsidDel in schema wordsp_xsd Drilldown into rsidR in schema wordsp_xsd Drilldown into rsidRPr in schema wordsp_xsdXSD Diagram of pElt in schema wordnet_xsd (Microsoft Office 2003 Reference Schemas)
Collapse XSD Schema Code:
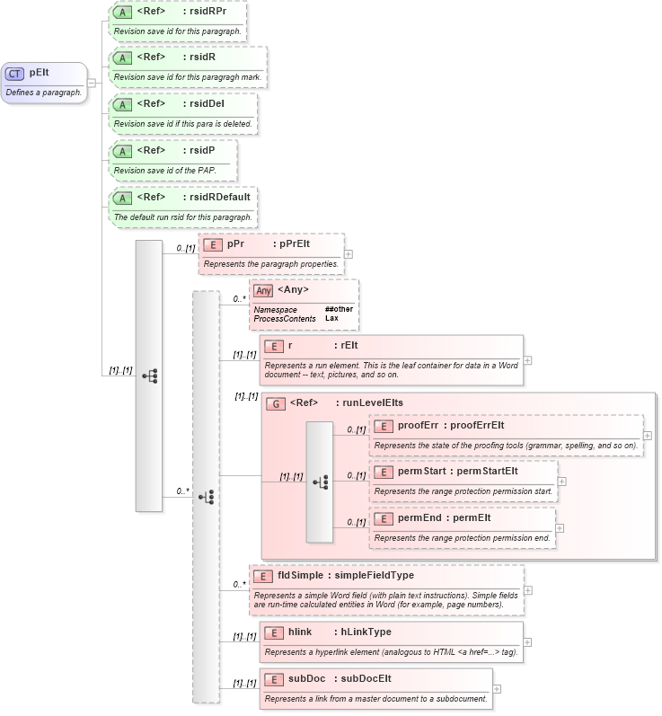
<xsd:complexType name="pElt">
    <xsd:annotation>
        <xsd:documentation>Defines a paragraph.</xsd:documentation>
    </xsd:annotation>
    <xsd:sequence>
        <xsd:element name="pPr" type="pPrElt" minOccurs="0">
            <xsd:annotation>
                <xsd:documentation>Represents the paragraph properties.</xsd:documentation>
            </xsd:annotation>
        </xsd:element>
        <xsd:choice minOccurs="0" maxOccurs="unbounded">
            <xsd:any namespace="##other" processContents="lax" minOccurs="0" maxOccurs="unbounded">
            </xsd:any>
            <xsd:element name="r" type="rElt">
                <xsd:annotation>
                    <xsd:documentation>Represents a run element. This is the leaf container for data in a Word document -- text, pictures, and so on.</xsd:documentation>
                </xsd:annotation>
            </xsd:element>
            <xsd:group ref="runLevelElts">
            </xsd:group>
            <xsd:element name="fldSimple" type="simpleFieldType" minOccurs="0" maxOccurs="unbounded">
                <xsd:annotation>
                    <xsd:documentation>Represents a simple Word field (with plain text instructions). Simple fields are run-time calculated entities in Word (for example, page numbers).</xsd:documentation>
                </xsd:annotation>
            </xsd:element>
            <xsd:element name="hlink" type="hLinkType">
                <xsd:annotation>
                    <xsd:documentation>Represents a hyperlink element (analogous to HTML &lt;a href=...&gt; tag).</xsd:documentation>
                </xsd:annotation>
            </xsd:element>
            <xsd:element name="subDoc" type="subDocElt">
                <xsd:annotation>
                    <xsd:documentation>Represents a link from a master document to a subdocument.</xsd:documentation>
                </xsd:annotation>
            </xsd:element>
        </xsd:choice>
    </xsd:sequence>
    <xsd:attribute ref="wsp:rsidRPr">
        <xsd:annotation>
            <xsd:documentation>Revision save id for this paragraph.</xsd:documentation>
        </xsd:annotation>
    </xsd:attribute>
    <xsd:attribute ref="wsp:rsidR">
        <xsd:annotation>
            <xsd:documentation>Revision save id for this paragragh mark.</xsd:documentation>
        </xsd:annotation>
    </xsd:attribute>
    <xsd:attribute ref="wsp:rsidDel">
        <xsd:annotation>
            <xsd:documentation>Revision save id if this para is deleted.</xsd:documentation>
        </xsd:annotation>
    </xsd:attribute>
    <xsd:attribute ref="wsp:rsidP">
        <xsd:annotation>
            <xsd:documentation>Revision save id of the PAP.</xsd:documentation>
        </xsd:annotation>
    </xsd:attribute>
    <xsd:attribute ref="wsp:rsidRDefault">
        <xsd:annotation>
            <xsd:documentation>The default run rsid for this paragraph.</xsd:documentation>
        </xsd:annotation>
    </xsd:attribute>
</xsd:complexType>
Collapse Child Elements:
Name Type Min Occurs Max Occurs
pPr W:pPr 0 (1)
r W:r (1) (1)
proofErr W:proofErr 0 (1)
permStart W:permStart 0 (1)
permEnd W:permEnd 0 (1)
fldSimple W:fldSimple 0 unbounded
hlink W:hlink (1) (1)
subDoc W:subDoc (1) (1)
<xs:any> Allowed namespace: '##other' 0 unbounded
<xs:group> W:runLevelElts (1) (1)
Collapse Child Attributes:
Name Type Default Value Use
rsidRPr wsp:rsidRPr (Optional)
rsidR wsp:rsidR (Optional)
rsidDel wsp:rsidDel (Optional)
rsidP wsp:rsidP (Optional)
rsidRDefault wsp:rsidRDefault (Optional)
Collapse Derivation Tree:
  • pElt
Collapse References:
W:p