Definition Type: Element
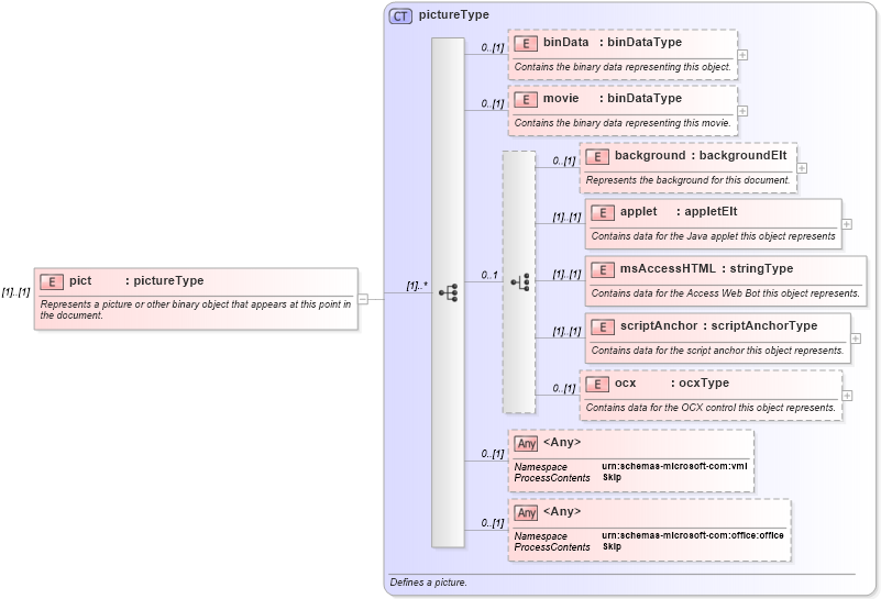
Name: pict
Namespace: http://schemas.microsoft.com/office/word/2003/wordml
Type: W:pictureType
Containing Schema: wordnet.xsd
MinOccurs (1)
MaxOccurs (1)
Abstract
Documentation:
Represents a picture or other binary object that appears at this point in the document.
Collapse XSD Schema Diagram:
Drilldown into ocx in schema wordnet_xsd Drilldown into scriptAnchor in schema wordnet_xsd Drilldown into msAccessHTML in schema wordnet_xsd Drilldown into applet in schema wordnet_xsd Drilldown into background in schema wordnet_xsd Drilldown into movie in schema wordnet_xsd Drilldown into binData in schema wordnet_xsd Drilldown into pictureType in schema wordnet_xsdXSD Diagram of pict in schema wordnet_xsd (Microsoft Office 2003 Reference Schemas)
Collapse XSD Schema Code:
<xsd:element name="pict" type="pictureType">
    <xsd:annotation>
        <xsd:documentation>Represents a picture or other binary object that appears at this point in the document.</xsd:documentation>
    </xsd:annotation>
</xsd:element>
Collapse Child Elements:
Name Type Min Occurs Max Occurs
binData W:binData 0 (1)
movie W:movie 0 (1)
background W:background 0 (1)
applet W:applet (1) (1)
msAccessHTML W:msAccessHTML (1) (1)
scriptAnchor W:scriptAnchor (1) (1)
ocx W:ocx 0 (1)
<xs:any> Allowed namespace: 'urn:schemas-microsoft-com:vml' 0 (1)
<xs:any> Allowed namespace: 'urn:schemas-microsoft-com:office:office' 0 (1)
Collapse Derivation Tree: